Si vous personnalisez des déclencheurs, des cibles et des actions, vous devez savoir quelles tables de base de données stockent des données sur les activités marketing. De plus, vous devez veiller à comprendre ce qui se produit en coulisse lorsque des clients sont impliqués dans vos activités marketing. Ces connaissances peuvent vous permettre de déterminer ce qu'il vous faut créer ou modifier en vue de la prise en charge d'une cible, d'une action ou d'un déclencheur personnalisé.
Conseil : Dans le contexte de personnalisation, les déclencheurs, cibles et actions sont également dénommés éléments de campagne.
Emplacement de stockage des données d'une activité marketing
Les utilisateurs professionnels créent une activité marketing à l'aide de l'interface utilisateur du
Management Center en procédant comme suit :
- Créez l'activité en ajoutant les éléments de campagne requis (déclencheurs, cibles et actions) à l'activité marketing dans le Générateur d'activité. Puis, renseignez les propriétés de l'activité marketing et de chaque élément de campagne. Sauvegardez enfin l'activité marketing.
- Activez l'activité afin qu'elle soit présentée aux clients.
L'illustration ci-dessous indique les bases de données mises à jour lorsqu'un professionnel sauvegarde, puis active une activité :

Arrière-plan d'une activité marketing active
Après qu'un utilisateur professionnel a activé une activité marketing, celle-ci "attend" théoriquement que l'événement défini dans le déclencheur se produise. Lorsque cet événement se produit, le client passe d'un élément de campagne au suivant dans l'activité, comme le montre l'illustration ci-après :

Dans le cas d'une activité marketing contenant un déclencheur, une cible et une action, le processus suivant se produit :
- 1 Tout d'abord, le client parvient à l'élément déclencheur et "déclenche" l'activité. Les événements qui déclenchent l'activité sont définis dans l'élément déclencheur.
- Une activité Web est toujours déclenchée lorsqu'un client ouvre une page de magasin contenant l'emplacement e-marketing spécifié dans le déclencheur de l'emplacement e-marketing.
- Pour une activité de dialogue, l'activité est déclenchée par un événement, par exemple, lorsqu'un client s'enregistre dans le magasin ou passe une commande.
- 2 Ensuite, le client parvient à l'élément cible, où il est évalué pour déterminer s'il répond aux critères de la cible. Ces critères sont spécifiés dans l'élément cible. Par exemple, la cible peut spécifier que le client doit appartenir au segment Clients privilégiés ou avoir consulté la catégorie Meubles cinq fois au cours de la dernière semaine. Si le client répond aux critères de la cible, il passe celle-ci.
- 3 Enfin, le client atteint l'élément d'action, qui indique l'action à effectuer par le client.
- Dans le cas d'une activité Web, l'action consiste généralement à afficher un élément pertinent dans l'emplacement e-marketing, tel qu'une publicité ou une recommandation de catégorie.
- Dans le cas d'une activité de dialogue, l'action pourra envoyer un courrier électronique ou un message texte au client. L'action peut également émettre un coupon pour le client ou ajouter le client à un segment de clientèle.
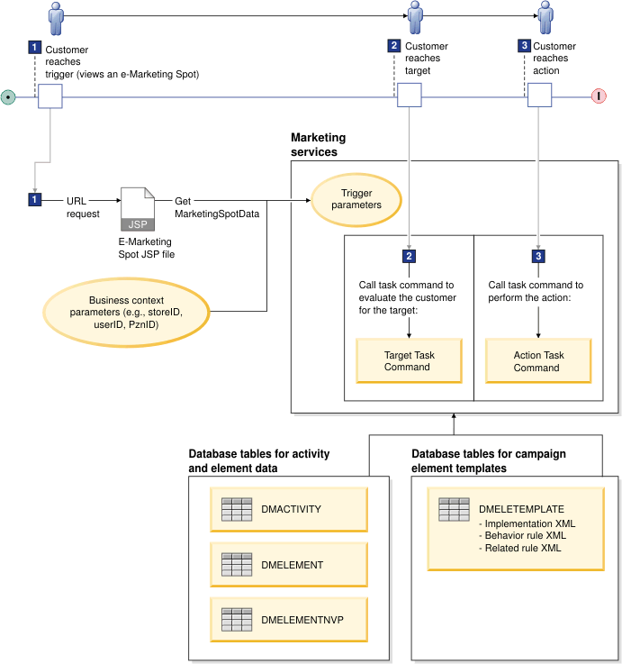
Si vous personnalisez des déclencheurs, des cibles ou des actions pour leur utilisation dans une activité marketing, vous devez comprendre comment les services marketing traitent une activité lorsque l'événement qui déclenche l'activité se produit.
Pour les activités Web, le diagramme suivant présente les bases de ce processus :

- 1 Lorsqu'un client visualise une page de magasin contenant un emplacement e-marketing avec une activité Web active, les services marketing appellent l'activité. Le fichier JSP de l'emplacement e-marketing appelle le service Get MarketingSpotData via la balise
<wcf:getData pour déterminer les données à afficher au client dans l'emplacement e-marketing. Les services marketing transmettent les paramètres de déclencheur à tous les éléments de campagne du flux d'activités. Les paramètres de déclenchement contiennent les paramètres suivants :
- Les paramètres du contexte métier (par exemple, l'ID magasin, l'ID utilisateur du client et l'ID personnalisation du client).
- Les paires nom-valeur spécifiées à l'aide de la balise
<wcf:getData dans le fichier JSP d'emplacement e-marketing (par exemple, les cookies, le nombre d'articles à afficher).
- Toutes les paires nom-valeur de la demande d'URL.
- 2 Lorsqu'un client parvient à la cible, les services marketing appellent la commande de tâche définie dans la définition du modèle d'élément de campagne associée. Les services marketing transmettent à la commande de tâche tous les paramètres spécifiés dans la définition de l'implémentation de l'élément de campagne associée. Généralement, les utilisateurs professionnels définissent ces paramètres depuis l'interface utilisateur et ceux-ci sont stockés dans la table DMELEMENTNVP sous forme de paires nom-valeur. Ces paramètres peuvent aussi provenir de la définition d'implémentation du modèle d'élément de campagne. Les paramètres sont transmis à la commande de tâche en tant que Paramètres d'élément. La commande de tâche exploite ces informations et les paramètres de déclenchement pour déterminer si le client correspond aux critères de la cible. Dans ce cas, la commande de tâche renvoie la valeur 'vrai', et le client passe la validation de la cible. Dans la négative, la commande de tâche renvoie la valeur 'faux' et le client ne passe pas la validation de la cible.
- 3 Lorsqu'un client parvient à l'action, les services marketing appellent la commande de tâche d'action définie dans la définition d'implémentation d'élément de campagne associée. Les services marketing transmettent à la commande de tâche tous les paramètres spécifiés dans la définition du modèle de l'élément de campagne associée. Généralement, les utilisateurs professionnels définissent ces paramètres depuis l'interface utilisateur et ceux-ci sont stockés dans la table DMELEMENTNVP sous forme de paires nom-valeur. Ces paramètres peuvent aussi provenir de la définition d'implémentation du modèle d'élément de campagne. Les paramètres sont transmis à la commande de tâche en tant que Paramètres d'élément. La commande de tâche exploite ces informations et les paramètres de déclencheur requis pour effectuer l'action pour le client.
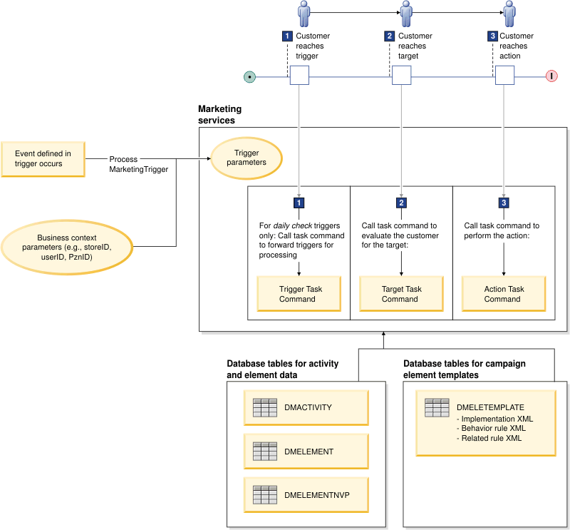
Pour les activités Dialogue, le diagramme suivant présente les bases de ce processus :

- 1 Tout d'abord, l'événement défini dans le déclencheur d'activité de dialogue doit se produire. Les événements suivants sont des exemples d'événements qui peuvent déclencher une activité de dialogue :
- Un événement déclenché par un client, par exemple, un client passant une commande ou publiant un avis sur un produit.
- Un événement lancé par un déclencheur de vérification quotidienne, par exemple, un chèque pour les clients dont c'est l'anniversaire ou qui abandonnent un chariot.
- Evénement indiquant qu'une période d'attente spécifiée s'est écoulée pour un client. Cela s'applique au déclencheur Attendre qui est expédié avec Management Center.
Lorsque l'événement se produit, le système qui a détecté l'événement (HCL Commerce ou un système externe) appelle le service Process MarketingTrigger pour informer les services marketing de l'événement. Les services marketing transmettent les paramètres de déclencheur à tous les éléments de campagne du flux d'activités. Les paramètres de déclencheur contiennent les paramètres du contexte métier (par exemple, l'ID magasin, l'ID utilisateur du client et l'ID personnalisation), ainsi que les paires nom-valeur spécifiées dans l'appel de service Process MarketingTriggers. Si le déclencheur est une vérification quotidienne, les services marketing appellent la commande de tâche du déclencheur pour réacheminer les déclencheurs pour traitement.
- 2 Lorsqu'un client parvient à la cible, les services marketing appellent la commande de tâche définie dans la définition du modèle d'élément de campagne associée. Les services marketing transmettent à la commande de tâche tous les paramètres spécifiés dans la définition de l'implémentation de l'élément de campagne associée. Généralement, les utilisateurs professionnels définissent ces paramètres depuis l'interface utilisateur et ceux-ci sont stockés dans la table DMELEMENTNVP sous forme de paires nom-valeur. Ces paramètres peuvent aussi provenir de la définition d'implémentation du modèle d'élément de campagne. Les paramètres sont transmis à la commande de tâche en tant que Paramètres d'élément. La commande de tâche exploite ces informations et les paramètres de déclenchement pour déterminer si le client correspond aux critères de la cible. Dans la négative, la commande de tâche renvoie false et le client ne passe pas la validation de la cible.
- 3 Lorsqu'un client parvient à l'action, les services marketing appellent la commande de tâche d'action définie dans la définition d'implémentation d'élément de campagne associée. Les services marketing transmettent à la commande de tâche tous les paramètres spécifiés dans la définition du modèle de l'élément de campagne associée. Généralement, les utilisateurs professionnels définissent ces paramètres depuis l'interface utilisateur et ceux-ci sont stockés dans la table DMELEMENTNVP sous forme de paires nom-valeur. Ces paramètres peuvent aussi provenir de la définition d'implémentation du modèle d'élément de campagne. Les paramètres sont transmis à la commande de tâche en tant que Paramètres d'élément. La commande de tâche exploite ces informations et les paramètres de déclencheur requis pour effectuer l'action pour le client.