Ressources distribution

Module Exécution de commande. Dans HCL Commerce, l'exécution de commande désigne le processus d'exécution d'une commande client. Un centre de distribution sert d'entrepôt de stockage à partir duquel les produits sont emballés et expédiés aux clients. Les centres de distribution, les magasins et les transporteurs sont traités comme des entités distinctes. L'exécution de commande n'est pas particulière à un magasin. Chaque magasin peut utiliser une exécution de commande, et l'objet magasin est indiqué comme dépendant du module Exécution de commandes.Les centres de distribution sont utilisés par les magasins à la fois comme entrepôts de stockage et comme centres d'expédition et de réception. Un centre de distribution représente le lieu à partir duquel les produits sont expédiés aux clients. Le comptage du stock est géré individuellement pour chaque centre de distribution. Plusieurs centres de distribution peuvent être associés à un même magasin. Les centres de distribution gèrent les stocks des produits et les expéditions d'un magasin. La distribution inclut le prélèvement sur stock, le colisage et l'expédition. Le prélèvement sur stock est la sélection des produits en un seul ou plusieurs lancements de préparation depuis un centre de distribution, le colisage consiste à placer ces produits dans leur emballage d'expédition et l'expédition concerne l'envoi des produits aux clients.

Les produits sont configurés pour exécution de commande dans l'assistant produit et dans le Bloc-notes Produits. La configuration produit propose des options permettant d'assurer le suivi des stocks, de permettre ou d'imposer des commandes en amont, de lancer une préparation distincte et de spécifier que le produit ne peut être retourné.

En général, plusieurs personnes travaillent en même temps dans un centre de distribution, chacune d'entre elles ayant une ou plusieurs tâches à effectuer.

Pour comprendre les ressources distribution, il est nécessaire de saisir les relations entre la distribution et le magasin. Ceci peut être expliqué en utilisant un modèle d'informations. Les sections ci-dessous décrivent les relations entre les ressources distribution et le magasin et les autres ressources.

exécution de commande
Centre de distribution
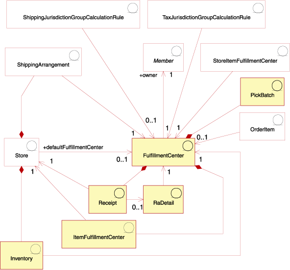
Dans le diagramme précédent, le fulfillment center est au centre du processus d'exécution de commandes. Un centre de distribution a un propriétaire, défini dans la table MEMBER. Chaque magasin peut être associé à plusieurs centres de distribution et un centre de distribution peut être associé à plusieurs magasins. Diverses interactions existent entre le magasin et le centre de distribution, comme indiqué dans le diagramme.
Réceptions
Les centres de distribution reçoivent des articles en stock sur une base journalière, hebdomadaire ou mensuelle. Lors de la réception en stock d'un article, une receipt est créée dans le tableau RECEIPT qui enregistre des informations sur la quantité reçue, ainsi que sur le magasin qui possède le stock. Au fur et à mesure que les commandes sont traitées, la table RECEIPT est mise à jour pour refléter les niveaux de stock disponibles.
RaDetail
RaDetail correspond aux informations détaillées sur les articles d'un enregistrement de stock prévu. Ces informations peuvent être utilisées pour évaluer la date de réception de stock dans un centre de distribution. Ces informations peuvent aussi être utilisées pour aviser les clients des dates d'expédition présumées d'articles commandés en amont.
Inventory
Un magasin dispose d'un inventory qui est associé avec le centre de distribution. Le stock comprend tout ce qui peut être physiquement dénombré dans un centre de distribution. Le stock est associé à un magasin et à un centre de distribution. D'autres informations sur le stock dont le magasin est propriétaire dans le centre de distribution sont aussi consignées. Il peut par exemple, d'informations relatives aux quantités réservées, aux quantités commandées en amont et aux quantités allouées aux commandes en amont. Ces informations sont stockées dans la table ITEMFFMCTR.
Accords d'expédition
Un shipping arrangement est une relation qui permet à un magasin d'utiliser un centre de distribution. Les accords d'expédition indiquent quel mode d'expédition doit être utilisé par le centre de distribution pour la livraison de produits pour le compte du magasin. Chaque magasin a un accord d'expédition avec un centre de distribution. Les accords d'expédition sont configurés dans la table SHPARRANGE.
Autres ressources de distribution
D'autres relations existent dans un centre de distribution sans qu'elles soient directement liées à un magasin. Un lot de prélèvements sur stock en est un exemple. Un lot de prélèvements sur stock regroupe divers lancements de préparations de commandes qui seront traités en tant qu'unité dans un centre de distribution, et génère des bordereaux de prélèvement et des listes de colisage. Une fois les articles prélevés et emballés, la commande peut être expédiée et l'expédition confirmée. Les informations de lot de prélèvements sont stockées dans la table PICKBATCH. Un article de commande est aussi associé à un centre de distribution. Un article est une instance spécifique d'un produit, qui est défini par des attributs. Les informations sur chacun des articles d'une commande sont stockées dans la table ORDERITEMS.

Tout comme d'autres entités, un centre de distribution a des règles qui régissent certaines de ses actions. Chaque centre de distribution a des règles concernant les taxes et les frais de port. Ces règles sont définies dans les tables TAXJCRULE et SHPJCRULE.