Présentation de l'architecture de l'utilitaire de chargement de données
Avant d'utiliser l'utilitaire de chargement de données, vous devez vous familiariser avec son fonctionnement.
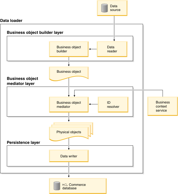
Le diagramme suivant décrit les composants de l'utilitaire de chargement de données :

- Couche du générateur d'objet métier
- Cette couche contient le lecteur de données et le générateur d'objet métier. Le lecteur de données se charge de la lecture et de la transmission des données brutes au générateur d'objet métier pour leur traitement et la construction d'objets métier. Le générateur d'objet métier reçoit en entrée les données du lecteur de données, puis alimente et instancie les objets métier. Chaque objet métier est défini en tant qu'entité commune à travers le modèle de données HCL Commerce. En d'autres termes, vous n'avez à maîtriser qu'une seule représentation des données dans la boutique en ligne du magasin, les outils de création et l'infrastructure de chargement de données.
La couche du générateur d'objet métier prend en charge plusieurs types de sources de données, par exemple, données stockées dans des fichiers au format CSV, fichiers XML, bases de données externes et systèmes de planification de ressources d'entreprise (ERP). Un lecteur de données CSV est fourni avec l'utilitaire de chargement de données. Pour gérer d'autre types de source de données que des fichiers CSV, vous devez créer des lecteurs de données personnalisés.
Un lecteur de données XML est fourni avec l'utilitaire de chargement de données. Celui-ci prend en charge un format XML spécifique. Si vos fichiers d'entrée utilisent un format différent de données XML, vous devez créer un lecteur de données personnalisé pour la prise en charge de votre format de fichier XML.
Les objets métier suivants sont fournis :- com.ibm.commerce.foundation.dataload.businessobjectbuilder.BaseBusinessObjectBuilder
- com.ibm.commerce.foundation.dataload.businessobjectbuilder.TableObjectBuilder
- Couche du médiateur d'objet métier
- Cette couche contient le médiateur d'objet métier. Celui-ci convertit les objets métier en objets représentant le schéma de base de données physiques (également dénommés objet physiques). Plusieurs médiateurs sont disponibles pour les composants catalogue, stock et prix. Un médiateur TableObjectMediator est également fourni pour permettre le chargement de données dans une table quelconque.
Le programme de résolution d'ID fait également partie de la couche du médiateur d'objet métier. Il est utilisé pour déterminer si un objet physique, qui représente une ligne dans une table, existe dans une base de données. Si c'est le cas, il renvoie la clé primaire existante de l'objet. Sinon, il renvoie une nouvelle clé primaire pour ce nouvel objet physique.
- Couche de persistance
- Cette couche rend persistants les objets physiques dans la base de données HCL Commerce. Deux éditeurs de données sont fournis :
- com.ibm.commerce.foundation.dataload.datawriter.JDBCDataWriter
- com.ibm.commerce.foundation.dataload.datawriter.NativeDBDataWriter
- Service de contexte métier
- Ce service gère les informations métier contextuelles. Ces informations sont encapsulées dans les différentes couches de l'utilitaire de chargement de données et peuvent être réutilisées en cas de besoin pour plus d'efficacité. Les objets métier utilisent un contexte métier pour représenter les informations de configuration communes requises pour charger des données, par exemple pour un magasin spécifique, des ID membre ou une langue. Le contexte peut également héberger des informations de configuration spécifiques à un composant de magasin, comme des identificateurs de catalogue maître, ou de configuration d'appel spécifique, comme le mécanisme de persistance et ses paramètres.