HCL Commerce principes de fonctionnement

HCL Commerce l'architecture fonctionnelle est basée sur un couplage libre des couches de présentation et de logique métier.

HCL Commerce principes de fonctionnement

Bien qu'il y ait eu des améliorations au niveau de l'exécution HCL Commerce, les instructions de tâche, les commandes de contrôleur, les beans d'accès et les beans d'entité devraient continuer à fonctionner comme dans les versions précédentes.

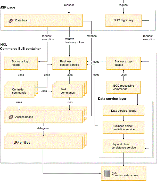
Couche contrôleur
Conducteur des opérations pour une requête. Il contrôle l'étendue de la transaction et gère les informations relatives à la session pour la requête. Le contrôleur envoie d'abord à une commande, puis appelle la logique de traitement de la vue appropriée pour donner la réponse.
Couche de présentation
La couche de présentation affiche le résultat de l'exécution de la commande. La couche de présentation peut utiliser des pages JSP ou d'autres technologies de rendu.
Service de contexte métier (BCS)
Service qui gère les informations contextuelles utilisées par les composants métier. Les contextes comprennent des informations telles que la mondialisation et l'autorisation.
Façade de logique métier
Cette interface générique est implémentée en tant que bean de session sans état que le contrôleur appelle pour appeler les commandes de contrôleur.
Des commandes de contrôleur
Logique de processus métier de commande de contrôleur telle qu'OrderProcess. Elle invoque des instructions de tâche pour effectuer différentes unités de travail dans le processus métier. Par défaut, le contrôle d'accès est activé pour les commandes de contrôleur.
Instructions de tâche
Une instruction de tâche est une tâche autonome qui réalise une unité spécifique de logique d'application telle que le stock de contrôle. Une instruction de tâche fonctionne généralement avec d'autres instructions de tâche pour effectuer le traitement d'une commande de contrôleur. Par défaut, le contrôle d'accès n'est pas activé pour les instructions de tâche.
Beans d'accès
Les beans d'accès sont de simples objets persistants avec des setters et des getters. Le bean d'accès se comporte comme un bean Java et cache toutes les interfaces de programmation spécifiques aux beans d'entreprise, comme JNDI, les interfaces à domicile et à distance des clients. Rational Application Developer fournit une prise en charge de l'outillage pour générer des beans d'accès à partir du schéma.
Entités JPA
Les entités JPA sont utilisées dans la couche de persistance de HCL Commerce.