Structure de calcul
Les systèmes de commerce doivent calculer les montants monétaires et les appliquer aux objets métier. Les règles commerciales et les exigences juridiques précisent comment et quand ces montants monétaires doivent être calculés. Lorsque ces règles et exigences changent, un bon système de commerce peut s'adapter aux changements avec peu ou pas de changements de programmation.
HCL Commerce fournit une structure générique souple qui peut être utilisée pour mettre en œuvre différents types de calcul et les appliquer aux objets métier. La structure peut traiter une grande variété d'exigences commerciales et juridiques sans programmation. HCL Commerce fournit un certain nombre d'implémentations de méthodes à sélectionner pour effectuer les calculs. Si les exigences commerciales ou juridiques nécessitent un changement de programmation, vous pouvez apporter de nombreux changements de ce type simplement en programmant des implémentations de méthodes supplémentaires, sans avoir à modifier la programmation existante. Ces implémentations peuvent être annulées.
La structure de calcul fait partie du sous-système de commande HCL Commerce. Le sous-système de commande est un composant du serveur HCL Commerce qui fournit des paniers, le traitement des commandes et la prise en charge la fonction de gestion des commandes. Le système de commande comprend également les services associés, comme la tarification, la taxation, le paiement, l'inventaire et l'exécution de la commande.
HCL Commerce objets métier et structure de calcul
La structure de calcul HCL Commerce calcule les montants monétaires associés aux objets métier OrderItem. Chaque OrderItem représente un élément sélectionné par un client en vue d'un achat. Chaque OrderItem comporte une référence à une offre, un contrat, un mode de livraison et un centre de distribution. Les montants monétaires déterminés par la structure de calcul sont stockés avec chaque OrderItem.
Chaque OrderItem a également un attribut de quantité qui est un nombre sans unité. L'attribut de quantité peut être multiplié par l'attribut de quantité nominale de l'objet CatalogEntryShippingInformation associé à l'objet CatalogEntry pour donner la quantité réelle représentée par l'OrderItem. L'objet CatalogEntryShippingInformation spécifie l'unité de mesure dans laquelle les quantités sont définies.
Les OrderItems peuvent être regroupés pour effectuer une Order. Les OrderItems qui font partie d'une Order peuvent être regroupés pour former des SubOrders. Les OrderItems d'une SubOrder ont la même adresse de livraison et peuvent être utilisés pour afficher les sous-totaux des montants qui leur sont associés.
Tous les OrderItems d'une Order sont associés à une monnaie unique.
Les montants monétaires totaux qui sont calculés pour les remises, les frais de port et les taxes pour les OrderItems de l'Order sont stockés dans l'Order.
Présentation de la structure de calcul
La structure de calcul HCL Commerce comporte cinq composantes principales :
- Méthodes de calcul
- Les méthodes de calcul font référence aux commandes de tâche pour mettre en œuvre les parties de la structure de calcul.
- Utilisations de calcul
- Les utilisations de calcul sont les catégories de calculs effectuées à l'aide de la structure de calcul. Il s'agit notamment des remises et de la taxe sur les ventes.
- Codes de calcul
- Les codes de calcul indiquent les calculs à effectuer pour les OrderItems.
- Règles de calcul
- Les règles de calcul calculent les montants monétaires des codes de calcul associés à un OrderItem.
- Echelles de calcul et fourchettes de calcul
- Les échelles de calcul permettent à une règle de calcul de déterminer les montants monétaires d'une manière qui est similaire à la recherche d'une valeur à partir d'une table. Les fourchettes de calcul définissent la relation entre un numéro de recherche et une valeur à localiser pour une échelle de calcul.
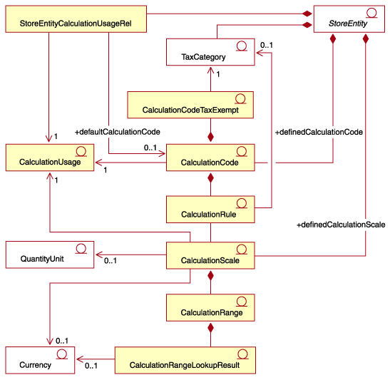
Certaines des relations principales entre les composants de la structure de calcul sont affichées dans le diagramme UML (Unified Modeling Language) suivant. Les méthodes de calcul ont été omises pour simplifier l'illustration.

Remarques :
- StoreEntityCalculationUsageRel décrit le comportement de haut niveau d'une utilisation de calcul au sein d'un magasin ou d'un groupe de magasins.
- La relation entre CalculationRule et TaxCategory ne s'applique qu'aux utilisations de calcul de la taxe sur les ventes et de la taxe afférente aux frais de port.