Elementos de despacho de pedidos

Un paquete de Despacho de pedidos. En HCL Commerce, el despacho de pedidos es el proceso de servir un pedido a un cliente. Un centro de despacho de pedidos actúa como almacén donde los productos se empaquetan y envían a los clientes. Los centros de despacho de pedidos, las tiendas y las empresas de transportes se tratan como entidades separadas. El despacho de pedidos no es específico de ninguna tienda. Cada tienda puede utilizar Despacho y, por consiguiente, el objeto de tienda depende del paquete Despacho.Los centros de despacho de pedidos los utilizan las tiendas como almacenes de inventario y como centros de envío y recepción. Un centro de despacho de pedidos representa un lugar desde el que se envían los productos a los clientes. Las cuentas de inventario se mantienen de forma independiente para cada centro de despacho de pedidos. Una tienda puede tener uno o muchos centros de despacho de pedidos que estén asociados a ella. Un centro de despacho gestiona el inventario de productos y el envío de productos de una tienda. El despacho de pedidos incluye la selección, el empaquetado y el envío. La recogida es la selección de productos desde una o más puntos de un centro de despacho de pedidos, el empaquetado consiste en poner estos productos en contenedores de envío y el envío es la acción de enviar los productos a los clientes.

Los productos se configuran para el despacho de pedidos con el asistente Producto y el cuaderno Producto. La configuración de productos proporciona opciones para hacer un seguimiento del inventario, permitir un pedido en espera, forzarlo, despachar el producto por separado y especificar que el producto no se debe devolver.

Normalmente hay varias personas que trabajan a la vez en un centro de despacho de pedidos, cada una con una tarea o tareas diferentes a realizar.

Para comprender los elementos de despacho de pedidos, es necesario comprender las relaciones entre el despacho de pedidos y la tienda. Esta relación puede explicarse mediante el uso de un modelo de información. Las secciones siguientes describen la relación entre los elementos de despacho, una tienda y otros elementos.

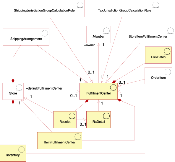
despacho de pedidos
Centro de despacho de pedidos
En el diagrama anterior, el fulfillment center está en el centro del proceso de despacho de pedidos. Un centro de despacho de pedidos tiene un propietario, que está definido en la tabla MEMBER. Cada tienda se puede asociar con varios centros de despacho de pedidos y un centro de despacho de pedidos puede tener varias tiendas que están asociadas con él. Tal como se indica en el diagrama, existen varias interacciones entre la tienda y el centro de despacho de pedidos.
Recepciones
Los centros de despacho de pedidos reciben inventario para los artículos diaria, semanal o mensualmente. Cuando se recibe inventario para un artículo, se crea una receipt en la tabla RECEIPT, que registra la información sobre la cantidad recibida y la tienda que posee el inventario. A medida que se procesan los pedidos, la tabla RECEIPT se actualiza para reflejar los niveles actuales de inventario disponible.
RaDetail
RaDetail es la información detallada acerca de los artículos de un registro de inventario esperado. Esta información puede utilizarse para calcular cuándo se puede esperar recibir el inventario en un centro de despacho de pedidos. Esta información también se puede utilizar para proporcionar a los clientes las fechas de envío previstas para los artículos de pedidos en espera.
Inventario
Una tienda tiene inventory, que se asocia con el centro de despacho de pedidos. El inventario incluye todo aquello que se puede contabilizar físicamente en un centro de despacho de pedidos. El inventario está asociado a una tienda y a un centro de despacho de pedidos. También se registra la información sobre el inventario que posee una tienda en el centro de despacho de pedidos. Por ejemplo, también se registra información sobre el inventario como, por ejemplo, cantidades reservadas, cantidades en pedidos en espera y cantidades asignadas a los pedidos en espera. Esta información se almacena en la tabla ITEMFFMCTR.
Planes de envío
Un shipping arrangement es una relación que permite que una tienda pueda utilizar un centro de despacho de pedidos. Los planes de envío indican que un centro de despacho de pedidos puede enviar productos en nombre de una tienda utilizando una modalidad de envío. Cada tienda tiene un plan de envío con un centro de despacho de pedidos. Los planes de envío se configuran en la tabla SHPARRANGE.
Otros elementos relacionados con el despacho de pedidos
Hay otras relaciones con un centro de despacho de pedidos que no están directamente relacionadas con una tienda. Un lote de requisición de artículos es un elemento que está asociado a un centro de despacho de pedidos. Un lote de requisición de artículos agrupa las salidas de los pedidos para su proceso como una unidad en un centro de despacho de pedidos y crea listas de requisición y listas de embalaje. Una vez que los artículos se seleccionan y empaquetan, puede efectuarse el envío de la salida del pedido y el envío puede confirmarse. La información de requisición de artículos se almacena en la tabla PICKBATCH. Un artículo de pedido también está asociado a un centro de despacho de pedidos. Un artículo es una instancia específica de un producto, que se define mediante atributos. La información sobre cada artículo de un pedido se almacena en la tabla ORDERITEMS.

Al igual que otras entidades, un centro de despacho de pedidos tiene reglas que rigen algunas de sus acciones. Cada centro de despacho de pedidos tiene reglas para los impuestos y los costes de envío. Estas reglas se definen en las tablas TAXJCRULE y SHPJCRULE.