Génération de l'index de recherche
L'index de HCL Commerce Search est généré en utilisant l'appel Index de génération à l'API REST.

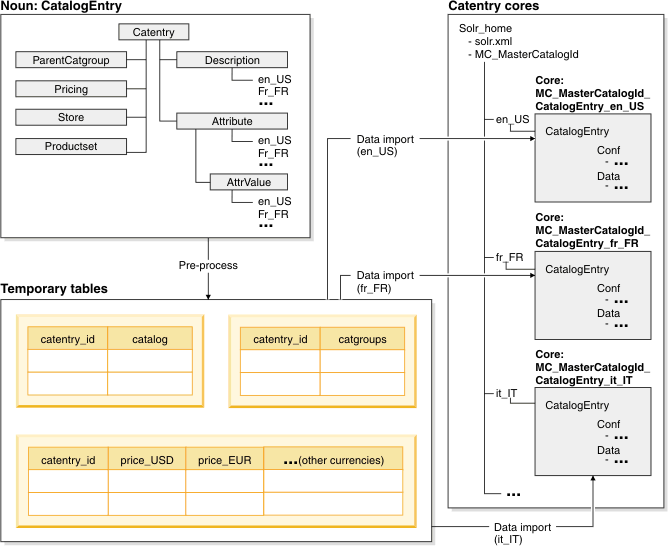
L'appel Générer l'index extrait et met à plat les données HCL Commerce, puis écrit ces données dans un jeu de tables temporaires dans la base de données HCL Commerce. Les données des tables temporaires sont alors utilisées pour remplir les index de recherche à l'aide de l'outil DIH (Data Import Handler). Lorsque vous avez plusieurs index, par exemple, chaque langue utilise son propre index distinct et l'index est construit plusieurs fois.
Pré-traitement des données
Le prétraitement des données est une étape automatique. Il s'agit d'interroger les tables HCL Commerce et de créer un ensemble de tables temporaires pour contenir les données. Par défaut, le prétraitement est utilisé pour les attributs HCL Commerce. Les pré-processeurs de données par défaut sont basés sur les informations de configuration définies dans wc-dataimport-preprocess.xml pour traiter les données.
La table est d'abord chargée dans les fichiers wc-dataimport-preprocess-fullbuild.xml ou wc-dataimport-preprocess-deltaupdate.xml, car le processus peut prendre du temps.Ce processus permet de maintenir la cohérence des données entre les tables temporaires. Toutefois, ces deux fichiers sont destinés à la même table temporaire. L'instruction SQL permettant d'obtenir les données diffère pour les générations d'index complètes et delta.
Par exemple, tous les ID d'entrée de catalogue qualifiés pour un catalogue principal sont stockés lorsque l'appel REST est lancé. L'avantage de cette approche est que, qu'ils soient utilisés pour les générations d'index complets ou delta, tous les autres fichiers de configuration liés au prétraitement de l'importation de données restent les mêmes.
Exemples de fichier de configuration de prétraitement
<_config:data-processing-config
processor="com.ibm.commerce.foundation.dataimport.preprocess.CatalogHierarchyDataPreProcessor"
masterCatalogId="10101" batchSize="300000">
...
</_config:data-processing-config>
Cette étape met en cache certaines des informations qui peuvent être réutilisées pour déterminer tous les groupes de catalogue ancêtre pour chaque entrée de catalogue. Le processus entraîne moins d'accès dans la base de données pour déterminer ces informations.Génération d'index et le Gestionnaire d'importation de données (DIH)
http://host:port/solr/MasterCatalog_CatalogEntry_en_US/dataimport?command=full-import
L'utilitaire de génération d'index utilise DIH pour se connecter à la base de données HCL Commerce via une connexion JDBC. Il explore les tables temporaires remplies par l'utilitaire de prétraitement, puis alimente l'index Solr. La configuration JDBC et les instructions SQL d'exploration sont définies dans le fichier de configuration wc-data-config.xml.