Flux fonctionnel de la fonction de prévisualisation en contexte
Lorsque vous travaillez dans le Management Center sur des objets qui peuvent être représentés par une page de la boutique en ligne, vous pouvez prévisualiser directement les pages du magasin. Cette fonction s'appelle la prévisualisation en contexte. Si vous souhaitez personnaliser la prévisualisation du magasin pour prendre en charge la prévisualisation en contexte des nouveaux objets, vous devez en comprendre le flux fonctionnel.
Les objets du Management Center peuvent désormais définir un service de prévisualisation, qui est appelé lorsqu'ils sont sélectionnés dans l'outil et que l'utilisateur clique sur l'icône Aperçu du magasin. Le service de prévisualisation doit renvoyer l'URL des objets eux-même pour que les professionnels puissent prévisualiser directement des pages spécifiques du magasin. Les objets suivants sont pris en charge par la prévisualisation en contexte :

- Les objets catégorie et entrée de catalogue dans l'outil Catalogues
- Les objets catégorie, entrée de catalogue et page statique dans l'outil Commerce Composer

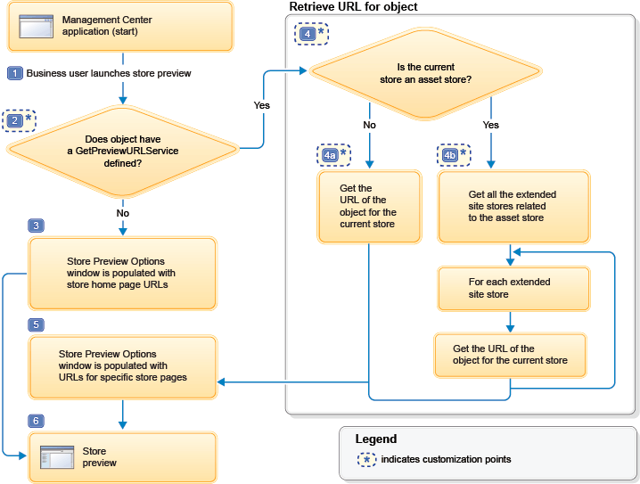
Les étapes illustrées dans le diagramme sont expliquées ici :
- 1 Le flux de la prévisualisation en contexte commence lorsqu'un professionnel travaille sur un objet et clique sur Aperçu du magasin dans le Management Center.
- 2 La manière dont la structure du Management Center remplit la fenêtre Options de prévisualisation du magasin avec les URL du magasin dépend de la définition du service
GetPreviewURLServicedans la définition de l'objet principal.Point de personnalisation : DéfinissezGetPreviewURLServicedans la définition de l'objet. L'exemple suivant illustre la déclaration du service Get Preview URL pour un objet catégorie :<GetPreviewURLService url="/cmc/GetPreviewURL"> <ServiceParam name="catgroupId" propertyName="catgroupId" /> </GetPreviewURLService> - 3 Si l'appel du service
GetPreviewURLServicen'est pas inséré dans la définition de l'objet principal, la fonctionnalité qui servait avant HCL Commerce 7 Feature Pack 6 est utilisée pour remplir la fenêtre Options de prévisualisation du magasin avec les URL de la page d'accueil du magasin. - 4 Si l'appel du service
GetPreviewURLServiceest inséré dans la définition de l'objet principal, les informations de l'URL de l'objet sont extraites par les appels du service. Il existe deux méthodes d'extraction de l'URL des objets. Elles dépendent du type de magasin.- 4a URL des objets d'un magasin de site étendu
- Les informations de l'URL sont extraites automatiquement par les appels du service.
- 4b URL des objets d'un magasin de ressources
- Le service
findByRelatedStoreUniqueIDest utilisé pour obtenir tous les magasins de site étendu associés au magasin de ressources. Puis, les informations de l'URL de chaque magasin de site étendu sont extraites automatiquement par les appels du service.
L'exemple suivant montre le format attendu d'une réponse à un appel du service dans un magasin de site étendu :
L'exemple suivant montre le format attendu d'une réponse à un appel du service dans un magasin de ressources :<objects> <object> <alias>Aurora - table</alias> <url>http://samplestore.com/shop/en/electronics</url> </object> </objects>
Les appels de service suivants sont déjà définis dans le magasin pour les objets métier :<objects> <object> <alias>AuroraEsite1 - table</alias> <url>http://samplestore.com/shop/auroraesite1/en/electronics</url> </object> <object> <alias>AuroraEsite2 - table</alias> <url>http://samplestore.com/shop/auroraesite2/en/electronics</url> </object> <object> <alias>AuroraEsite3 - table</alias> <url>http://samplestore.com/shop/auroraesite3/en/electronics</url> </object> </objects>- Si l'objet est associé à un groupe de catalogue, le service
getCatalogGroupSEObyIDest appelé. - Si l'objet est associé à une entrée de catalogue, le service
getCatalogEntrySEObyIDest appelé. - Si l'objet est associé à une page statique, le service
findAllSEOStaticPageURLKeywordSummaryByStoreIDest appelé.
Point de personnalisation : Vous devez créer un JSP pour extraire l'URL au format attendu.
- 5 La fenêtre Options de prévisualisation du magasin contient l'URL de la page de l'objet. Dans le cas des magasins de ressources, elle contient les URL des page d'objet de tous les sites étendus associés au magasin.
- 6 La prévisualisation du magasin se lance à partir de l'URL qui figure dans la fenêtre Options de prévisualisation du magasin.