Diagramme de séquence : Traitement antérieur et postérieur à la demande

Ce diagramme montre l'interaction entre BCS et Context SPI. L'une ou l'autre interface peut indiquer qu'elle est sur le point de commencer l'exécution ou qu'elle a terminé l'exécution.

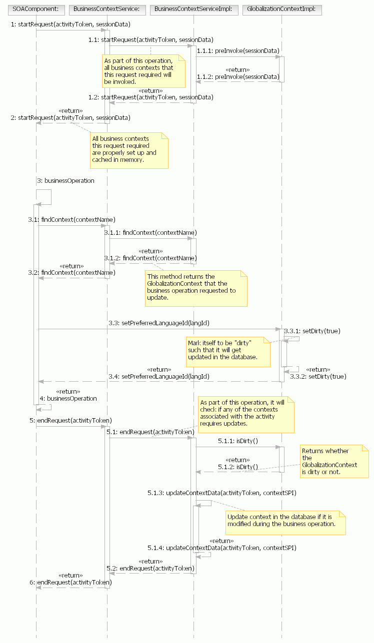
Ce diagramme montre l'interaction entre le BCS et les contextes métier. Voici le déroulé dont un composant d'entreprise invoque BCS pour indiquer qu'un service commercial est sur le point de démarrer et a terminé.

  • Les appels de composants métier startRequest() sur BCS pour indiquer qu'un service est sur le point d'être invoqué.
  • Récupère une liste des contextes commerciaux de cette demande particulière et les associe à l'activité.
  • La méthode preInvoke(sessionData) est appelée sur chacun des contextes métier de la liste retournée. Chaque contexte métier peut utiliser cette méthode pour mettre à jour ses informations contextuelles à l'aide des données de session transmises. Il offre également l'occasion pour le contexte métier de faire n'importe quel traitement préalable avant que la logique métier soit exécutée.
  • Exécute la logique métier pour fournir le service demandé.
  • Une fois l'opération de service terminée, le composant métier appelle la méthode endRequest() sur BCS.
  • BCS appelle la méthode postInvoke() sur chaque contexte métier pour l'activité. Chaque contexte métier peut utiliser cette méthode pour nettoyer toute information inutile.

L'interaction entre le BCS et les contextes métier.