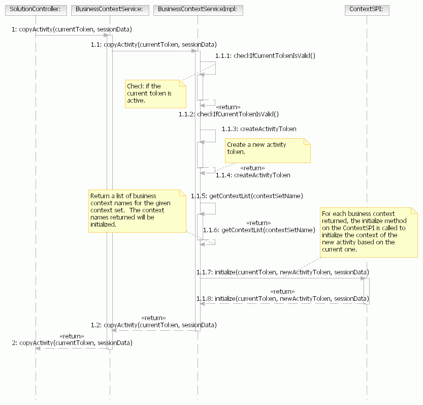
Diagramme de séquence : Création d'une nouvelle activité basée sur une activité existante

Ce diagramme montre les interactions entre BCS et Context SPI lorsque le contrôleur de solution crée une activité basée sur une activité existante. La création d'une nouvelle activité peut être initiée lorsqu'un utilisateur passe d'un magasin à un autre ou lorsqu'un administrateur exécute une tâche pour le compte d'un client.

Le diagramme de séquence suivant montre l'interaction lorsque le contrôleur de solution obtient une nouvelle activité basée sur une activité existante :

  • Vérifie si le jeton d'activité existant est valide
  • Obtient un nouvel identificateur d'activité
  • Récupère une liste des contextes commerciaux de cette demande particulière et les associe à l'activité.
  • Initialise chacun des contextes commerciaux dans la liste retournée en fonction du contexte d'activité existant du même type.

Diagramme de séquence montrant l'interaction lorsque le contrôleur de solution obtient une nouvelle activité basée sur une activité existante