Présentation de la fonction d'édition en un clic dans l'aperçu de magasin
La fonction d'édition en un clic permet aux professionnels de créer et d'éditer des objets métier dans le Centre de gestion directement à partir des pages de prévisualisation d'un magasin en cliquant sur les liens intégrés. Par exemple, un professionnel qui regarde un produit dans un aperçu de magasin peut cliquer sur un lien Editer
. Le lien ouvre le produit en édition dans l'outil Catalogues du Centre de gestion. Si vous personnalisez la prévisualisation des magasins pour ajouter ou étendre la prise en charge de l'édition en un clic, vous devez comprendre le flux qui va du Centre de gestion à l'aperçu des magasins.
Pour consulter les captures d'écran qui présentent la fonction d'édition en un clic du point de vue de l'utilisateur professionnel, voir Fonction cliquer pour éditer dans l'aperçu du JSP Store.
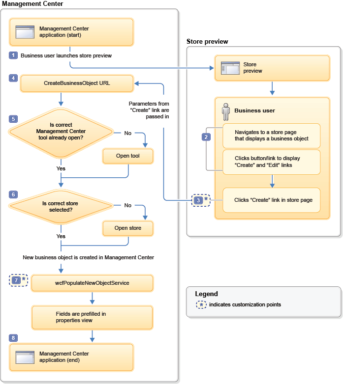
Flux d'un lien Créer
Le diagramme qui suit illustre le flux entre le Centre de gestion et l'aperçu de magasin pour un lien Créer
:

Les étapes illustrées dans le diagramme sont expliquées ici :
- 1 Le flux d'édition en un clic commence lorsque l'utilisateur professionnel lance la prévisualisation du magasin depuis le Centre de gestion.
- 2 Dans la prévisualisation du magasin, l'utilisateur professionnel navigue jusqu'à une page qui affiche un objet métier prenant en charge la fonction d'édition en un clic. La page du magasin peut afficher un produit, une catégorie, un emplacement e-Marketing ou des résultats de recherche auxquels une règle de recherche est appliquée. Pour afficher les liens
Créer
etEditer
de l'objet métier, l'utilisateur professionnel clique sur le bouton Afficher les informations sur la page située en haut de la fenêtre d'aperçu. Pour les emplacements e-marketing et les règles de recherche, une étape supplémentaire est nécessaire. L'utilisateur professionnel doit cliquer sur le lien Afficher les informations qui est intégré à l'objet métier affiché pour ouvrir une fenêtre en incrustation. Les liensCréer
etEditer
figurent dans la fenêtre en incrustation. - 3 L'utilisateur professionnel clique sur le lien
Créer
. Le fragment de code du lien génère une URLCreateBusinessObjectdestinée au Centre de gestion. Cette URL contient les données nécessaires pour créer un objet métier dans le Centre de gestion. Ces données comprennent le paramètreobjectTypedéfini dans la définition principale de l'objet métier, par exempleEMarketingSpotouWebActivity. L'URL est transmise à la fonction JavaScriptcallManagementCenter, qui envoie les requêtes à l'application Web du Centre de gestion.Pour en savoir plus sur le fragment de code, voir Fragment de code pour l'ajout d'un lien « Créer » et Fragment de code de la fonction d'édition en un clic du magasin type Aurora.
Point de personnalisation : Vous pouvez ajouter vos propres liens
Créer
aux pages de magasin et aux fenêtres en incrustation d'aperçu de magasin.
Point de personnalisation : Pour un site étendu, vous pouvez modifier le comportement par défaut du lien Créer
pour ouvrir le magasin de ressources ou le magasin de site étendu dans le Centre de gestion. Par défaut, l'utilisateur est invité à choisir un magasin. - 4 L'application Web du Centre de gestion reçoit l'URL
CreateBusinessObjectqui lui est destinée. - 5 L'URL
CreateBusinessObjectcontient le paramètre toolId qui indique l'outil du Centre de gestion dans lequel l'objet métier doit être créé (l'outil Catalogues, par exemple). Si l'outil n'est pas ouvert dans le Centre de gestion, la logique métier de la fonction d'édition en un clic l'ouvre. La valeur de toolId doit correspondre à l'attribut id de l'un des outils qui se trouve dans le fichier suivant :WCDE_installdir/workspace/LOBTools/WebContent/config/commerce/shell/ApplicationMenuItems.def
Un exemple de valeur de toolId est
catalogManagement. - 6 L'URL
CreateBusinessObjectcontient un paramètre storeId qui sert à identifier le magasin à ouvrir dans le Centre de gestion. Dans le cas des sites étendus, l'URL contient également le paramètre configurable storePreference, utilisé conjointement avec le paramètre storeId pour déterminer le magasin à ouvrir. Pour plus d'informations sur le paramètre storePreference, voir Modification du paramétrage des préférences de magasin pour la fonction d'édition en un clic. - 7 Les liens
Créer
sont ajoutés aux pages de magasin pour permettre à l'utilisateur professionnel de créer de nouveaux objets métier associés à la page en cours. Par exemple, si la page en cours contient un emplacement e-marketing, le lienCréer
permet à l'utilisateur professionnel de créer une activité Web pour cet emplacement. Dans le Centre de gestion, la liste des emplacements e-Marketing de la nouvelle activité Web contiendra automatiquement l'emplacement e-Marketing. Cette initialisation est effectuée par le service de génération d'objet (wcfPopulateNewObjectService), associé à la définition d'objet de l'activité Web. L'ID principal de l'emplacement e-marketing est transmis au service de génération d'objet par le paramètrenewObjectOptioncontenu dans l'URL CreateBusinessObject.Point de personnalisation : Le service de génération d'objet peut être personnalisé pour un objet métier.
- 8 L'outil sélectionné du Centre de gestion s'ouvre sur une vue ou une fenêtre qui constitue le point de départ de la création d'un objet métier. Par exemple :
- Pour un emplacement e-marketing, la vue Propriétés d'un emplacement e-marketing s'ouvre avec la zone Nom préremplie.
- Pour une activité Web, la fenêtre Nouvelle activité à partir d'un modèle s'ouvre, et l'utilisateur peut y sélectionner un modèle. Puis, la vue Propriétés d'une nouvelle activité Web s'ouvre, et la table Emplacements e-marketing contient déjà l'emplacement e-marketing.
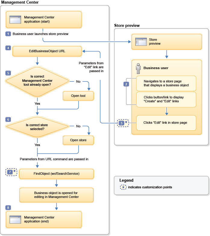
Flux d'un lien Editer
Le diagramme qui suit illustre le flux entre le Centre de gestion et l'aperçu de magasin pour un lien Editer
:

Les étapes illustrées dans le diagramme sont expliquées ici :
- 1 Le flux d'édition en un clic commence lorsque l'utilisateur professionnel lance la prévisualisation du magasin depuis le Centre de gestion.
- 2 Dans la prévisualisation du magasin, l'utilisateur professionnel navigue jusqu'à une page qui affiche un objet métier prenant en charge la fonction d'édition en un clic. La page du magasin peut afficher un produit, une catégorie, un emplacement e-Marketing ou des résultats de recherche auxquels une règle de recherche est appliquée. Pour afficher les liens
Créer
etEditer
de l'objet métier, l'utilisateur professionnel clique sur le bouton Afficher les informations sur la page située en haut de la fenêtre d'aperçu. Pour les emplacements e-marketing et les règles de recherche, une étape supplémentaire est nécessaire. L'utilisateur professionnel doit cliquer sur le lien Afficher les informations qui est intégré à l'objet métier affiché pour ouvrir une fenêtre en incrustation. Les liensCréer
etEditer
figurent dans la fenêtre en incrustation. - 3 L'utilisateur professionnel clique sur le lien
Editer
. Le fragment de code du lien génère une URLEditBusinessObjectdestinée au Centre de gestion. Cette URL contient les données nécessaires pour extraire l'objet métier du serveur et l'éditer dans le Centre de gestion. L'URL est transmise à la fonction JavaScriptcallManagementCenter, qui envoie les requêtes à l'application Web du Centre de gestion.Pour en savoir plus sur le fragment de code, voir Fragment de code pour l'ajout d'un lien « Editer » et Fragment de code de la fonction d'édition en un clic du magasin type Aurora.
Point de personnalisation : Vous pouvez ajouter vos propres liens
Editer
aux pages de magasin et aux fenêtres en incrustation d'aperçu de magasin.
Point de personnalisation : Pour un site étendu, vous pouvez modifier le comportement par défaut du lien Editer
pour ouvrir le magasin de ressources ou le magasin de site étendu dans le Centre de gestion. Par défaut, l'utilisateur est invité à choisir un magasin. - 4 L'application Web du Centre de gestion reçoit l'URL
EditBusinessObjectqui lui est destinée. - 5 L'URL
EditBusinessObjectcontient le paramètre toolId qui indique l'outil du Centre de gestion dans lequel l'objet métier doit être édité (l'outil Catalogues, par exemple). Si l'outil n'est pas ouvert dans le Centre de gestion, la logique métier de la fonction d'édition en un clic l'ouvre. La valeur de toolId doit correspondre à l'attribut id de l'un des outils qui se trouve dans le fichier suivant :WCDE_installdir/workspace/LOBTools/WebContent/config/commerce/shell/ApplicationMenuItems.def
Un exemple de valeur de toolId est
catalogManagement. - 6 L'URL
EditBusinessObjectcontient un paramètre storeId qui sert à identifier le magasin à ouvrir dans le Centre de gestion. Dans le cas des sites étendus, l'URL contient également le paramètre configurable storePreference, utilisé conjointement avec le paramètre storeId pour déterminer le magasin à ouvrir. Pour plus d'informations sur le paramètre storePreference, voir Modification du paramétrage des préférences de magasin pour la fonction d'édition en un clic. - 7 Le paramètre searchType et les options de recherche définies dans l'URL
EditBusinessObjectsont transmis aux services de recherche du Centre de gestion qui localisent l'objet métier et l'ouvrent en édition.Point de personnalisation : Si vous dotez un objet métier personnalisé de la prise en charge de l'édition en un clic, vérifiez que l'objet dispose bien d'une définition de recherche. Celle-ci permet aux services de recherche d'identifier l'objet métier. L'attribut
searchTypede la définition d'objet métier (wcfObjectDefinition) associe une définition de recherche à une définition d'objet. - 8 Le Centre de gestion ouvre l'objet métier en édition dans sa vue Propriétés.