Associer les groupes de processus personnalisés au connecteur
Dans cette leçon, vous associez les groupes de processus personnalisés à votre connecteur.
About this task
Utilisez le lien suivant pour NiFi : http://ElasticSearchHostname:30600/nifi/
Procedure
PriceStage respectif. Vous pouvez utiliser l'une des options suivantes.-
Option 1 : Copiez manuellement les groupes de processus personnalisés et joignez-les à la fois pour le kit d'outils et les environnements d'exécution.
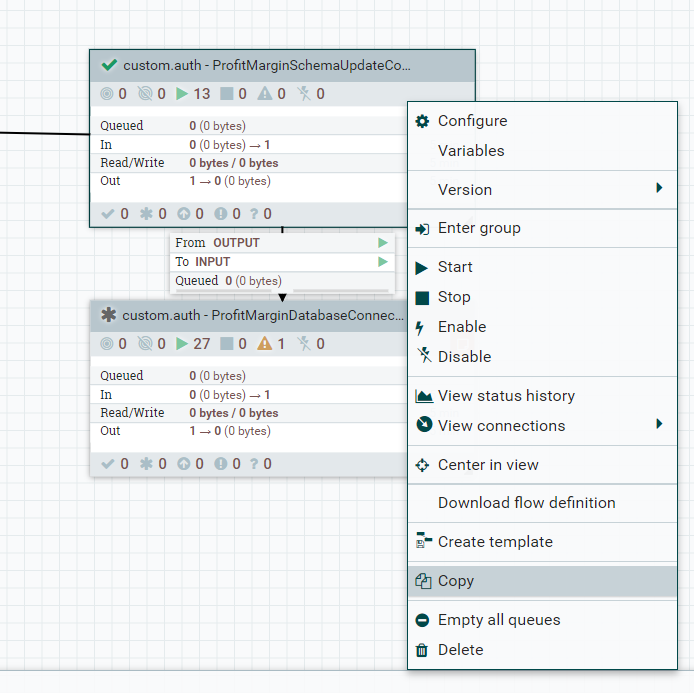
- Sélectionnez les groupes de processus "custom.auth – ProfitMarginSchemaUpdateConnector" et "custom.auth – ProfitMarginDatabaseConnectorPipe".
- Cliquez avec le bouton droit de la souris sur l'un des groupes de processus sélectionnés, puis cliquez sur Copier.

- Pour joindre les groupes de processus à votre auth.reindex ou live.reindex, recherchez le PriceStage respectif.
Dans cet exemple, les connecteurs PriceStage sont "auth.reindex - Price Stage 1b (Rechercher les prix du groupement)" suivis de "auth.reindex - WaitLink - Price Stage 1a".
Dans cet exemple, les groupes de processus PriceStage sont "auth.reindex - Price Stage 1a (Rechercher les prix du produit)" suivis de "auth.reindex - WaitLink - Price Stage 1a".9.1.9+ 9.1.11+ 

- Collez les groupes de processus que vous avez copiés à l'étape 2 devant "auth.reindex - WaitLink - Price Stage 1a".
9.1.9+ 9.1.11+ 

- Pour établir une connexion entre les groupes de processus personnalisés et le pipeline existant, arrêtez tous les groupes de processus avec lesquels la connexion doit être établie. Pour arrêter les groupes de processus, sélectionnez tous les groupes de processus requis en appuyant sur la touche Maj et en cliquant sur tous les groupes de processus. Cliquez avec le bouton droit sur l'un d'eux, puis sur Arrêter.
Dans cet exemple, vous devez arrêter "auth.reindex - WaitLink - Price Stage 1a" et "auth.reindex - CopyLink - Price (Copier vers le produit)".
Dans cet exemple, vous devez arrêter "auth.reindex - WaitLink - Price Stage 1a" et "auth.reindex - Price Stage 1b (Rechercher des prix du groupement)".9.1.9+ 9.1.11+ 

- Supprimez toutes les connexions existantes entre les groupes de processus.
Table 1. 9.1.9+ 9.1.11+ 

Après la suppression de la connexion, les groupes de processus apparaissent comme suit :
Table 2. 9.1.9+ 9.1.11+ 

- Déplacez le pointeur de la souris sur "auth.reindex - WaitLink - Price Stage 1a" et faites glisser la flèche vers un groupe de processus pour établir une connexion. La fenêtre Créer une connexion s'ouvre.
Dans cet exemple, établissez une connexion depuis "auth.reindex - WaitLink - Price Stage 1a" vers "custom.auth - ProfitMarginSchemaUpdateConnector".
- Dans la fenêtre Créer une connexion, conservez toutes les valeurs par défaut et cliquez sur Ajouter.
Une connexion entre
WaitLinket le groupe de processus est maintenant établie.Table 3. 9.1.9+ 9.1.11+ 

- Répétez les étapes 7 et 8 pour établir des connexions entre tous les groupes de processus :

- Entre custom.auth – ProfitMarginSchemaUpdateConnector et custom.auth - ProfitMarginDatabaseConnectorPipe.

- Entre custom.auth - ProfitMarginDatabaseConnectorPipe et auth.reindex - CopyLink - Price (Copier vers le produit).


- Entre custom.auth – ProfitMarginSchemaUpdateConnector et custom.auth - ProfitMarginDatabaseConnectorPipe.

- Entre custom.auth - ProfitMarginDatabaseConnectorPipe et auth.reindex - Price Stage 1b (Rechercher les prix des groupements).

- Entre custom.auth – ProfitMarginSchemaUpdateConnector et custom.auth - ProfitMarginDatabaseConnectorPipe.
- Une fois toutes les connexions terminées, démarrez les groupes de processus. Pour démarrer les groupes de processus, sélectionnez tous les groupes de processus requis en appuyant sur la touche Maj et en cliquant sur tous les groupes de processus. Cliquez avec le bouton droit de la souris sur l'un d'entre eux, puis cliquez sur Démarrer.
9.1.9+ 9.1.11+ 

Les groupes de processus sont maintenant démarrés.
9.1.9+ 9.1.11+ 

- Après avoir copié et joint manuellement le groupe de processus, assurez-vous qu'il pointe vers la base de données correcte.
- Cliquez avec le bouton droit de la souris sur "custom.auth - ProfitMarginDatabaseConnectorPipe" puis cliquez sur Configurer.
- Allez dans l'onglet Services du contrôleur.

- Si le service du contrôleur est activé, désactivez Pool de connexions de base de données en cliquant sur le bouton "d'éclair avec une barre oblique".

- Cliquez sur Configurer (icône d'engrenage).
- Accédez à et démarrez Exécuter le SQL et Diviser en fichier JSON unique, si nécessaire.

- Mettez à jour les propriétés suivantes en remplaçant
“AUTH”ou“LIVE”selon les besoins :- URL de connexion à la base de données
- Emplacement(s) du pilote de base de données
- Utilisateur de base de données
- Emplacement(s) du pilote de base de données
- Mettez à jour les propriétés suivantes en remplaçant
- Définissez la valeur de la propriété Mot de passe et cliquez sur Appliquer.
- Activez Pool de connexions de base de données (bouton en forme d'éclair). Assurez-vous qu'il n'y a pas d'erreur lorsque les services du contrôleur sont activés. Si une icône rouge s'affiche dans la première colonne du service du contrôleur, vous devrez peut-être examiner et corriger les erreurs.
- Dans l'onglet Services du contrôleur, activez Json Record Set Writer et Json Tree Reader.
9.1.9+ 9.1.11+ 

-
Option 2 : Mettre à niveau le descripteur de connecteur du connecteur existant à l'aide de l'API Ingest, comme décrit dans Mettre à niveau le descripteur de connecteur du connecteur existant.
Après cette étape, les connexions entre le connecteur personnalisé sont les suivantes pour l'environnement d'exécution.
9.1.9+ 9.1.11+ 
