Cette section du tutoriel explique les étapes à suivre pour modifier le script groovy dans le processeur afin de prendre en charge l'indexation en quasi-temps réel (NRT) pour la personnalisation de la marge bénéficiaire.
Procedure
Effectuez les étapes suivantes pour modifier le script Groovy dans le groupe de processus auth.product– ProfitMarginDatabaseConnectorPipe présent dans le connecteur auth.product.
-
Cliquez deux fois sur auth.product- ProfitMarginDatabaseConnectorPipe et allez à
-
Cliquez avec le bouton droit de la souris sur CustomerConnectorPipeProcessor et cliquez sur Afficher la configuration.
-
Cliquez sur ARRÊTER & CONFIGURER dans l'angle supérieur droit de l'écran Détails du processeur.
-
Allez dans l'onglet Propriétés et copiez le contenu à partir de la colonne Valeur du corps du script.
-
Collez ce script copié dans un éditeur de texte et recherchez la ligne de code ci-dessous.
final String index = "." + environment.toLowerCase() + "." + store + ".product." + time;
-
Editez la ligne pour la commenter en ajoutant deux barres obliques // au début du code, comme indiqué ci-dessous.
// final String index = "." + environment.toLowerCase() + "." + store + ".product." + time;
-
De même, recherchez la ligne de code ci-dessous dans le même script.
final String language = flowFile.getAttribute("param.langId");
-
Collez le bloc de code ci-dessous après la ligne de code mentionnée ci-dessus.
String index = null; String flowNRT = flowFile.getAttribute("flow.NRT"); if ("true".equals(flowNRT)) { index = environment.toLowerCase() + "." + store + ".product"; } else { index = "." + environment.toLowerCase() + "." + store + ".product." + time; }
Note: Le canal utilisé dans le connecteur possède déjà l'index de création complet créé et n'a pas besoin du paramètre time pour faire référence aux index de création.
-
Copiez ce script récemment modifié et collez-le dans la colonne Valeur du corps du script.
-
Cliquez sur Appliquer.
-
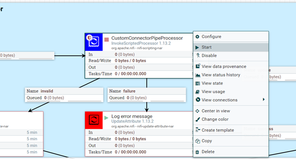
Cliquez à nouveau avec le bouton droit de la souris sur CustomerConnectorPipeProcessor, puis cliquez sur Démarrer pour démarrer à nouveau le processeur.
Note: Si
CustomConnectorPipeProcessor affiche un état non valide comme illustré dans l'image ci-dessous, procédez comme suit :


- Cliquez avec le bouton droit de la souris sur CustomerConnectorPipeProcessor, puis cliquez sur Configurer.
- Cochez la case Réussite dans l'onglet Paramètres, puis cliquez sur Appliquer.
- Redémarrez à nouveau le processeur.

- Cliquez avec le bouton droit de la souris sur CustomerConnectorPipeProcessor, puis cliquez sur Configurer.
- Accédez à l'onglet Relations.
- Cochez la case Terminer, sous Réussite.
- Redémarrez à nouveau le processeur.