Flux d'exécution des transactions financières
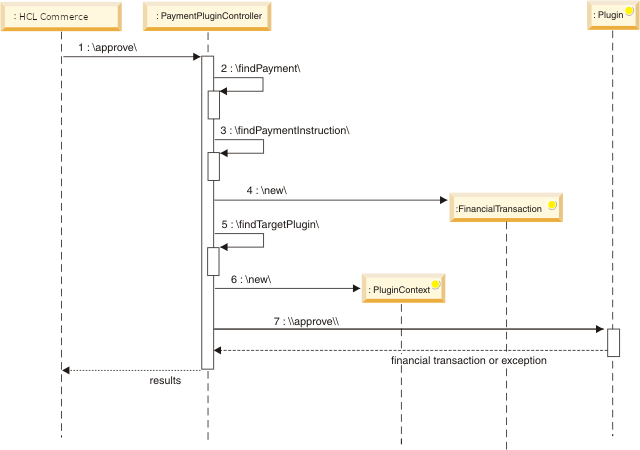
Le flux d'exécution des transactions financières illustre comment une transaction financière se produit et comment HCL Commerce interagit avec le plug-in de paiement.

- L'application externe, telle que HCL Commerce, demande une transaction d'approbation.
- Contrôleur des plug-in de paiement recherche la valeur Payment pour laquelle la transaction d'approbation sera exécutée.
- Contrôleur des plug-in de paiement recherche la valeur PaiementInstruction qui servira la requête.
- Contrôleur des plug-in de paiement crée une valeur FinancialTransaction qui décrit la transaction d'approbation.
- Contrôleur des plug-in de paiement recherche le plug-in cible pour traiter la transaction financière.
- Contrôleur des plug-in de paiement crée un objet PluginContext avec les données du descripteur de déploiement de plug-ins.
- Contrôleur des plug-in de paiement invoque la méthode Invokes Plugin.approve().
- Le plug-in renvoie la valeur FinancialTransaction mise à jour ou lance une exception.
- Le plug-in renvoie les résultats à l'application externe.