Si personaliza desencadenantes, destinos y acciones, debe saber qué tablas de base de datos almacenan datos sobre las actividades de marketing. Además, asegúrese de que comprende lo que sucede "entre bastidores" cuando los clientes experimentan las actividades de marketing. Este conocimiento le puede ayudar a entender lo que necesita crear o cambiar para dar soporte a un desencadenante, destino o acción personalizado.
Consejo: En el contento de la personalización, los desencadenantes, destinos y acciones también se denominan elementos de campaña.
Dónde se almacenan los datos sobre una actividad de marketing
Los usuarios de negocio crean una actividad de marketing con la interfaz de usuario del
Management Center mediante los siguientes pasos:
- Crear la actividad añadiendo los elementos de campaña necesarios (desencadenantes, destinos y acciones) a la actividad de marketing en el Creador de actividades. A continuación, completar las propiedades para la actividad de marketing y cada elemento de campaña. Por último guardar la actividad de marketing.
- Activar la actividad para que esté disponibles para los clientes.
La ilustración siguiente muestra qué tablas de base de datos se actualizan cuando un usuario de negocio guarda y luego activa una actividad:

Un vistazo entre bastidores a una actividad de marketing activa
Después de que un usuario de negocio activa una actividad de marketing, la actividad de marketing teóricamente "espera" a que tenga lugar el suceso que está definido en el desencadenante. Cuando se produce este suceso, el cliente avanza por la actividad de un elemento de campaña al siguiente, tal como se muestra en la siguiente ilustración:

Para una actividad de marketing que contiene un desencadenante, un destino y una acción, ocurre el siguiente proceso:
- 1 En primer lugar, el cliente llega al elemento desencadenante y "desencadena" la actividad. Los sucesos que desencadenan la actividad se definen en el elemento desencadenante.
- Siempre se desencadena una actividad web cuando un cliente abre una página de tienda que contiene la zona de e-Marketing especificada en el desencadenante Zona de e-Marketing.
- Para una actividad de diálogo, la actividad se desencadena mediante un suceso, como cuando un cliente se registra en la tienda o realiza un pedido.
- 2 A continuación, el cliente accede al elemento destino y es evaluado para ver si cumple los criterios del destino. Los criterios se especifican en el elemento destino. Por ejemplo, el destino puede especificar que el cliente debe pertenecer al segmento de clientes Clientes preferentes, o que el cliente haya examinado la categoría Muebles cinco veces en la última semana. Si el cliente cumple los criterios del destino, el cliente pasa el destino.
- 3 Por último, el cliente llega al elemento acción, que indica la acción a realizar para el cliente.
- Para una actividad web, generalmente la acción consiste en visualizar algo relevante en la zona de e-Marketing, por ejemplo, un anuncio o una recomendación de categoría.
- Para una actividad de diálogo, la acción puede enviar al cliente un correo electrónico o un mensaje de texto. La acción también puede emitir un cupón al cliente o añadir el cliente a un segmento de clientes.
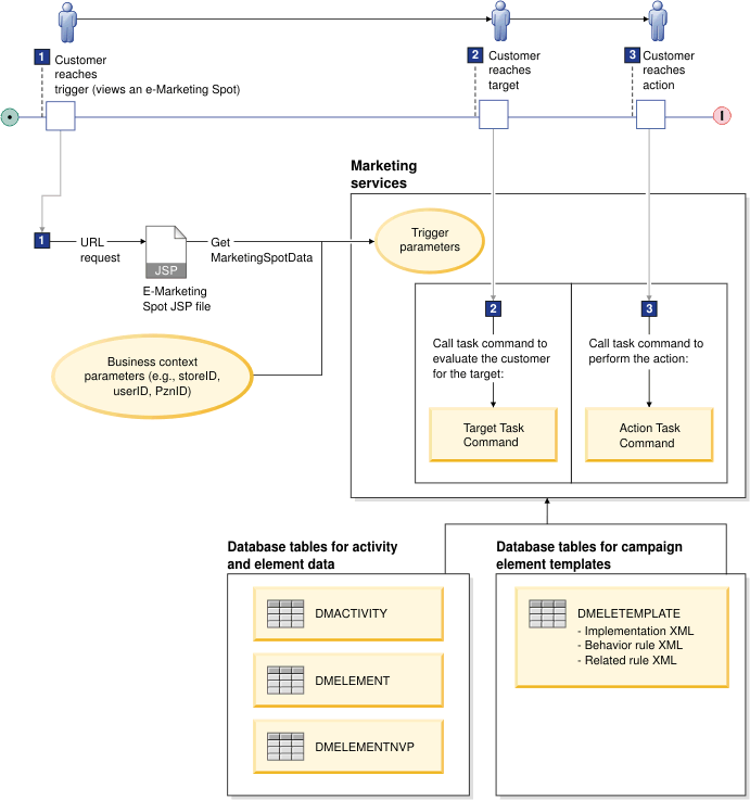
Si personaliza desencadenantes, destinos o acciones para utilizarlos en una actividad de marketing, debe comprender el modo en que los servicios de marketing procesan una actividad cuando tiene lugar el suceso que desencadena la actividad.
Para actividades web, el diagrama siguiente muestra los aspectos básicos de este proceso:

- 1 Cuando un cliente visualiza una página de la tienda que contiene una zona de e-Marketing con una actividad web activa, los servicios de marketing llaman a la actividad. El archivo JSP de la zona de e-Marketing llama al servicio Get MarketingSpotData a través de la etiqueta
<wcf:getData para determinar los datos que se deben mostrar al cliente en la zona de e-Marketing. Los servicios de marketing pasan los parámetros del desencadenante a todos los elementos de la compaña del flujo de la actividad. Los parámetros de desencadenante contienen los siguientes valores:
- Los parámetros de contexto de negocio (por ejemplo, el ID de la tienda, el ID del usuario del cliente y el ID de personalización del cliente).
- Cualquier par nombre-valor especificado mediante el código
<wcf:getData en el archivo JSP de la zona de e-Marketing (por ejemplo, cookies, el número de elementos que se deben mostrar).
- Todos los pares de nombre-valor de la petición de URL.
- 2 Cuando un cliente llega al destino, los servicios de marketing llaman al mandato de tarea de destino que está definido en la definición de plantilla de elemento de campaña asociada. Los servicios de marketing pasan el mandato de tarea todos los parámetros que están especificados en la definición de implementación de elemento de campaña asociada. Normalmente, los usuarios de empresa definen estos parámetros en la interfaz de usuario, y los parámetros se almacenan en la tabla DMELEMENTNVP como pares de nombre-valor. Los parámetros pueden provenir de la especificación en la definición de implementación de la plantilla de elementos de la campaña. Los parámetros se pasan al mandato de tarea como Parámetros de elemento. El mandato de tarea utiliza esta información además de los parámetros de desencadenante necesarios para determinar si el cliente pasa los criterios del destino. Si es así, el mandato de tarea devuelve true y el cliente pasa el destino. Si el cliente no pasa los criterios del destino, el mandato de tarea devuelve false y el cliente no pasa el destino.
- 3 Cuando un cliente llega a la acción, los servicios de marketing llaman al mandato de tarea de acción que está definido en la definición de implementación de elemento de campaña asociada. Los servicios de marketing pasan el mandato de tarea todos los parámetros que están especificados en la definición de plantilla de elemento de campaña asociada. Normalmente, los usuarios de empresa definen estos parámetros en la interfaz de usuario, y los parámetros se almacenan en la tabla DMELEMENTNVP como pares de nombre-valor. Los parámetros pueden provenir de la especificación en la definición de implementación de la plantilla de elementos de la campaña. Los parámetros se pasan al mandato de tarea como Parámetros de elemento. El mandato de tarea utiliza toda información y los parámetros de desencadenante necesarios para realizar la acción para el cliente.
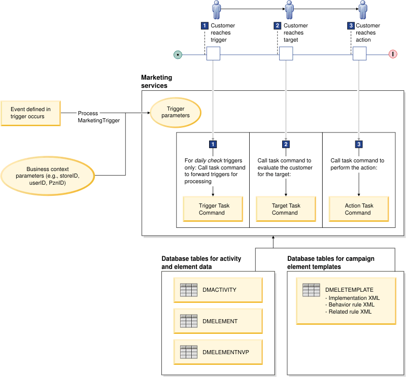
Para actividades de diálogo, el diagrama siguiente muestra los aspectos básicos de este proceso:

- 1 En primer lugar, debe tener lugar el suceso definido en el desencadenante de la actividad de diálogo. Los sucesos siguientes son ejemplos de desencadenantes de actividades de desencadenante:
- Un suceso iniciado por un cliente, por ejemplo, un cliente que realiza un pedido o que publica un comentario sobre un producto de comercio social.
- Un suceso que se ha iniciado por una comprobación de desencadenante diaria, por ejemplo, una comprobación de los clientes que celebran su cumpleaños o que abandonan un carro de la compra.
- Un suceso que indica que ha transcurrido un periodo de espera especificado para un cliente. Esto se aplica al desencadenante de espera que se envía con Management Center.
Cuando se produce un suceso, el sistema que ha detectado el suceso (ya sea HCL Commerce o un sistema externo) llama al servicio Process MarketingTrigger para notificar los servicios de marketing del suceso. Los servicios de marketing pasan los parámetros del desencadenante a todos los elementos de la compaña del flujo de la actividad. Los parámetros del desencadenante contienen los parámetros del contexto de negocio (por ejemplo, el ID de la tienda, el ID de usuario del cliente y el ID de personalización), así como los pares de nombre-valor especificados en la llamada al servicio Process MarketingTriggers. Si el desencadenante es un desencadenante de comprobación diaria, los servicios de marketing llaman al mandato de tarea del desencadenante para reenviar los desencadenantes para el proceso.
- 2 Cuando un cliente llega al destino, los servicios de marketing llaman al mandato de tarea de destino que está definido en la definición de plantilla de elemento de campaña asociada. Los servicios de marketing pasan el mandato de tarea todos los parámetros que están especificados en la definición de implementación de elemento de campaña asociada. Normalmente, los usuarios de empresa definen estos parámetros en la interfaz de usuario, y los parámetros se almacenan en la tabla DMELEMENTNVP como pares de nombre-valor. Los parámetros pueden provenir de la especificación en la definición de implementación de la plantilla de elementos de la campaña. Los parámetros se pasan al mandato de tarea como Parámetros de elemento. El mandato de tarea utiliza esta información y los parámetros de desencadenante necesarios para determinar si el cliente cumple los criterios del destino. Si el cliente no cumple los criterios del destino, el mandato de tarea devuelve false y el cliente no pasa el destino.
- 3 Cuando un cliente llega a la acción, los servicios de marketing llaman al mandato de tarea de acción que está definido en la definición de implementación de elemento de campaña asociada. Los servicios de marketing pasan el mandato de tarea todos los parámetros que están especificados en la definición de plantilla de elemento de campaña asociada. Normalmente, los usuarios de empresa definen estos parámetros en la interfaz de usuario, y los parámetros se almacenan en la tabla DMELEMENTNVP como pares de nombre-valor. Los parámetros pueden provenir de la especificación en la definición de implementación de la plantilla de elementos de la campaña. Los parámetros se pasan al mandato de tarea como Parámetros de elemento. El mandato de tarea utiliza toda información y los parámetros de desencadenante necesarios para realizar la acción para el cliente.