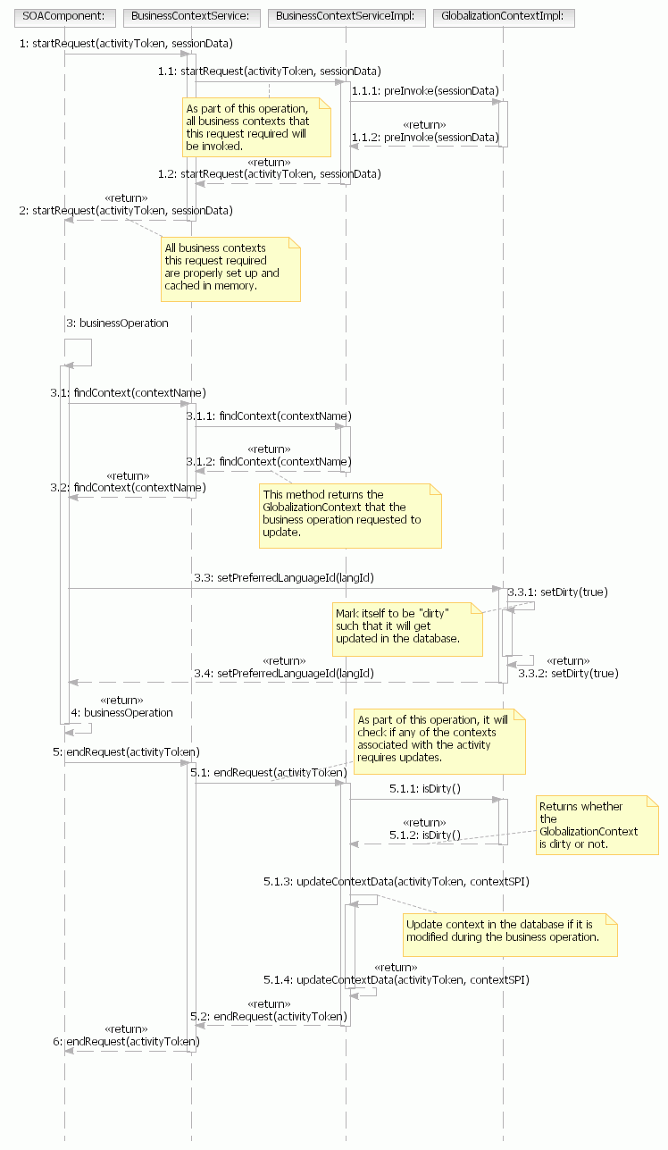
Diagrama de secuencia: Recuperar y actualizar contextos de negocio

En este diagrama se muestra cómo un componente de negocio recupera y actualiza la información de contexto. El ejemplo siguiente muestra cómo se establece el idioma preferido de un usuario en GlobalizationContext.

  • El componente de negocio llama a startRequest() en BCS para que se configuren y se coloquen en la memoria caché los contextos para la petición.
  • Ejecuta la lógica de negocio para proporcionar el servicio solicitado.
  • Durante la ejecución de la operación de negocio, se llama a findContext() en BCS, generalmente mediante el objeto CommandContext que está disponible para cada mandato para recuperar un contexto de negocio. En el siguiente, se devuelve GlobalizationContext para la petición.
  • A continuación, la lógica de negocio recupera y actualiza la información según lo requiera el contexto de negocio. En el ejemplo siguiente, se actualiza el ID de idioma preferido.
  • Cuando se ha completado la operación de servicio, el componente de negocio llama al método endRequest() en BCS.
  • Durante la ejecución de endRequest(), BCS si se modifica cualquier contexto de negocio durante la petición y requiere que se actualice en la base de datos. En este ejemplo, dado que se modifica el ID de idioma preferido, se actualizará GlobalizationContext.

Cómo un componente de negocio recupera y actualiza la información de contexto