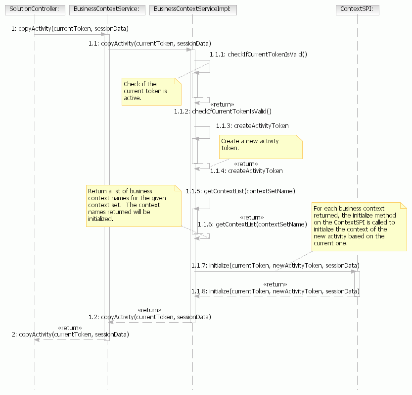
Diagrama de secuencia: Creación de una actividad nueva basada en una existente

Este diagrama muestra las interacciones entre BCS o la SPI de contexto cuando el controlador de soluciones crea una actividad basada en una actividad existente. Se puede comenzar a crear una actividad nueva cuando un usuario pasa de una tienda a otra o cuando un administrador efectúa una tarea en nombre de un cliente.

El diagrama de secuencia siguiente muestra la interacción cuando el controlador de soluciones obtiene una actividad nueva basada en una existente:

  • Comprueba si el símbolo de actividad existente es válido
  • Obtiene un identificador de actividad nuevo
  • Recupera una lista de los contextos de negocio de esta petición concreta y los asocia a la actividad.
  • Inicializa cada contexto de negocio en la lista devuelta en base al contexto de negocio existente del mismo tipo.

Diagrama de secuencia que muestra la interacción cuando el controlador de soluciones obtiene una nueva actividad basada en una existente