Visión general funcional de HCL Commerce

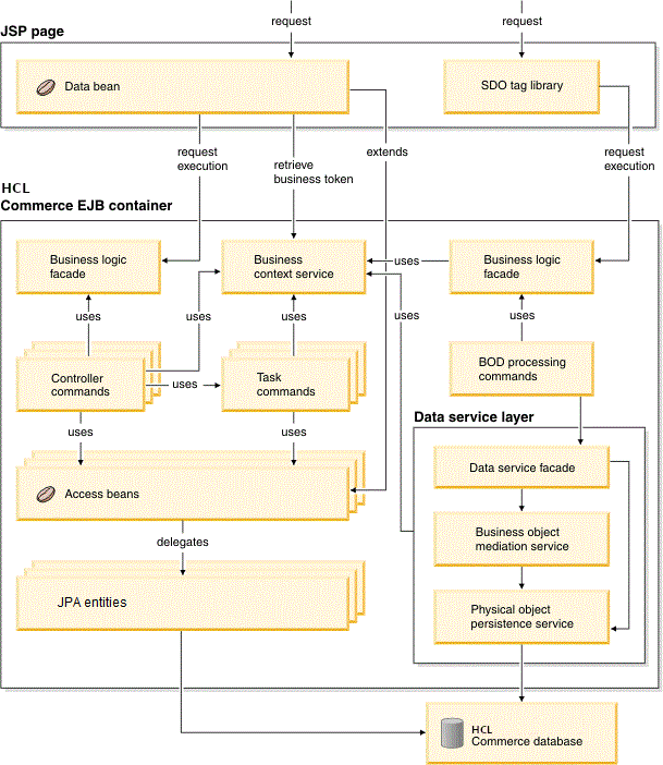
La arquitectura funcional de HCL Commerce se basa en una conexión flexible de las capas de presentación y de lógica de negocio.

HCL Commerce Visión general funcional de

Aunque se han realizado mejoras en el tiempo de ejecución de HCL Commerce, los mandatos de tarea, mandatos de controlador, beans de acceso y beans de entidad deben continuar funcionando como en los releases anteriores.

Capa de controlador
El conductor de operaciones de una solicitud. Controla el ámbito de las transacciones y gestiona la información relacionada con las sesiones para la petición. El controlador primero asigna a un mandato y después llama la lógica de procesamiento de vista adecuada para representar la respuesta.
Capa de presentación
La capa de presentación muestra el resultado de la ejecución del mandato. La capa de presentación puede utilizar páginas JSP u otras tecnologías de presentación.
BCS (Business Context Service)
El servicio que gestiona la información contextual que utilizan los componentes de negocio. Los contextos incluyen información como, por ejemplo, globalización y autorización.
Fachada de lógica del negocio
Esta interfaz genérica se implementa como un bean de sesión sin estado para invocar los mandatos del controlador.
Mandatos de controlador
Una lógica de procesos de negocio de mandatos de controlador como, por ejemplo, OrderProcess. Invoca los mandatos de tarea para obtener unidades de trabajo diferentes en el proceso de negocio. predeterminado, el control de acceso se habilita para los mandatos de controlador.
Mandatos de tarea
Un mandato de tarea es una tarea autónoma que obtiene una unidad específica de lógica de aplicaciones como, por ejemplo, la comprobación de inventario. Un mandato de tarea suele funcionar con otros mandatos de tarea para completar el proceso de un mandato de controlador. predeterminado, el control de acceso no está habilitado para los mandatos de tarea.
Beans de acceso
Los beans de acceso son objetos persistentes simples con métodos set y get. El bean de acceso tiene un comportamiento parecido a un bean Java y oculta a los clientes todas las interfaces de programación específicas de los beans enterprise como, por ejemplo, JNDI y las interfaces inicial y remota. Rational Application Developer proporciona un soporte de herramientas para generar beans de acceso a partir del esquema.
Entidades JPA
Las entidades JPA se utilizan en la capa de persistencia de HCL Commerce.