Unión de los grupos de procesos personalizados al conector
En esta lección, unirá el grupo de procesadores personalizado al conector.
About this task
Utilice el enlace siguiente para NiFi: http://ElasticSearchHostname:30600/nifi/
Procedure
PriceStage correspondiente. Puede utilizar cualquiera de las opciones siguientes.-
Opción 1: Copie manualmente los grupos de procesos personalizados y adjúntelos tanto para el kit de herramientas como para los entornos de ejecución.
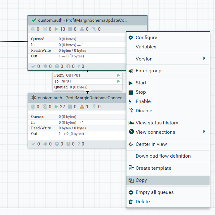
- Seleccione los grupos de procesos “custom.auth – ProfitMarginSchemaUpdateConnector” y “custom.auth – ProfitMarginDatabaseConnectorPipe”.
- Haga clic con el botón derecho en cualquiera de los grupos de procesos seleccionados y pulse Copiar.

- Para unir los grupos de procesos a su auth.reindex o live.reindex, busque el PriceStage respectivo.
En este ejemplo, los conectores de PriceStage son “auth.reindex - Etapa de precio 1b (buscar precios de paquete compuesto)” seguido de “auth.reindex - WaitLink - Etapa de precio 1a”.
En este ejemplo, los grupos de procesos de PriceStage son “auth.reindex - Etapa de precio 1a (buscar precios de productos)” seguido de “auth.reindex - WaitLink - Etapa de precio 1a”.9.1.9+ 9.1.11+ 

- Pegue los grupos de procesos que copió en el paso 2 delante de “auth.reindex - WaitLink - Etapa de precio 1a”.
9.1.9+ 9.1.11+ 

- Para establecer una conexión desde los grupos de procesos personalizados a la canalización existente, detenga todos los grupos de procesos con los que se establecerá la conexión. Para detener los grupos de procesos, seleccione todos los grupos de procesos requeridos presionando la tecla Mayús y pulsando en todos los grupos de procesos. Pulse el botón derecho del ratón en cualquiera de ellos y pulse Detener.
En este ejemplo, debe detener “auth.reindex - WaitLink - Etapa de precio 1a” y ”auth.reindex - CopyLink - Precio (Copiar en producto)”.
En este ejemplo, debe detener “auth.reindex - WaitLink - Etapa de precio 1a” y ”auth.reindex - Etapa de precio 1b (buscar precios de paquete compuesto)”.9.1.9+ 9.1.11+ 

- Elimine todas las conexiones existentes entre los grupos de procesos.
Table 1. 9.1.9+ 9.1.11+ 

Después de eliminar la conexión, los grupos de procesos aparecen de la siguiente manera:
Table 2. 9.1.9+ 9.1.11+ 

- Mueva el puntero del ratón sobre “auth.reindex - WaitLink - Etapa de precio 1a” y arrastre la flecha hacia un grupo de procesos para establecer una conexión. Se abre la ventana Crear conexión.
En este ejemplo, establezca una conexión de "auth.reindex - WaitLink - Etapa de precio 1a" en "custom.auth - ProfitMarginSchemaUpdateConnector".
- En la ventana Crear conexión, mantenga todos los valores predeterminados y pulse Añadir.
Ahora se establece una conexión entre
WaitLinky el grupo de procesos.Table 3. 9.1.9+ 9.1.11+ 

- Repita los pasos 7 y 8 para establecer conexiones entre todos los grupos de procesos:

- Entre custom.auth – ProfitMarginSchemaUpdateConnector y custom.auth - ProfitMarginDatabaseConnectorPipe.

- Entre custom.auth - ProfitMarginDatabaseConnectorPipe y auth.reindex - CopyLink - Precio (copiar en producto).


- Entre custom.auth – ProfitMarginSchemaUpdateConnector y custom.auth - ProfitMarginDatabaseConnectorPipe.

- Entre custom.auth - ProfitMarginDatabaseConnectorPipe y auth.reindex - Price Stage 1b (Find Bundle Prices).

- Entre custom.auth – ProfitMarginSchemaUpdateConnector y custom.auth - ProfitMarginDatabaseConnectorPipe.
- Una vez que se hayan completado todas las conexiones, inicie los grupos de procesos. Para iniciar los grupos de procesos, seleccione todos los grupos de procesos necesarios pulsando la tecla Mayús y pulsando todos los grupos de procesos. Pulse con el botón derecho del ratón en cualquiera de ellos y pulse Iniciar.
9.1.9+ 9.1.11+ 

Ahora se inician los grupos de procesos.
9.1.9+ 9.1.11+ 

- Después de copiar y adjuntar manualmente el grupo de procesos, asegúrese de que apunten a la base de datos correcta.
- Pulse con el botón derecho del ratón en “custom.auth - ProfitMarginDatabaseConnectorPipe" y pulse Configurar.
- Vaya a la pestaña Servicios de controlador.

- Si el servicio del controlador está habilitado, deshabilite el grupo de conexiones de la base de datos pulsando en el botón del "rayo cancelado".

- Pulse Configurar (icono del engranaje).
- Vaya a e inicie Ejecutar SQL y Dividir en Json único si es necesario.

- Actualice las propiedades siguientes sustituyendo
“AUTH”o“LIVE”según sea necesario:- URL de conexión a la base de datos
- Ubicaciones de controlador de base de datos
- Usuario de base de datos
- Ubicaciones de controlador de base de datos
- Actualice las propiedades siguientes sustituyendo
- Establezca el valor de la propiedad Contraseña y pulse Aplicar.
- Habilite el Grupo de conexiones de la base de datos (botón del rayo). Asegúrese de que no haya errores cuando los servicios del controlador estén habilitados. Si se muestra un icono rojo en la primera columna del servicio del controlador, es posible que deba revisar y corregir los errores.
- En la pestaña Servicios de controlador, habilite Json Record Set Writer y Json Tree Reader.
9.1.9+ 9.1.11+ 

-
Opción 2: Actualice el descriptor del conector del conector existente mediante la API de Ingest, tal y como se describe en Actualice el descriptor del conector del conector existente.
Después de este paso, las conexiones entre el conector personalizado son las siguientes para el entorno del tiempo de ejecución.
9.1.9+ 9.1.11+ 
