Visión general de la arquitectura del programa de utilidad de carga de datos
Para trabajar con el programa de utilidad de carga de datos, primero debe comprender cómo funciona.
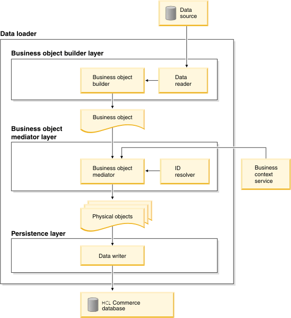
El diagrama siguiente describe los componentes del programa de utilidad de carga de datos:

- Capa del creador de objetos de negocio
- La capa del creador de objetos de negocio contiene el lector de datos y el creador de objetos de negocio. El lector de datos es responsable de leer los datos no procesados y pasarlos al creador de objetos de negocio para que los procese y cree objetos de negocio. El creador de objetos de negocio toma los datos como entrada del lector de datos y luego llena y crea una instancia de los objetos de negocio. Cada objeto de negocio se define como una entidad común en todo el modelo de datos de HCL Commerce. En otras palabras, solo tiene que comprender una única representación de los datos en el escaparate, las herramientas de autoría y la infraestructura de carga de datos.
La capa del creador de objetos de negocio da soporte a diferentes tipos de orígenes de datos, tales como datos almacenados en formato CSV (valores separados por comas), archivos XML, bases de datos externas y sistemas de planificación de recursos empresariales (ERP). Se proporciona un lector de datos CSV con el programa de utilidad de carga de datos. Es necesario crear lectores de datos personalizados para dar soporte a otros tipos de orígenes de datos que no sean archivos CSV.
Un lector de datos XML se proporciona con el programa de utilidad de carga de datos. Este lector de datos da soporte a un formato XML específico. Si los archivos de entrada utilizan un formato distinto de datos XML, debe crear un lector de datos personalizado que dé soporte al formato de archivo XML.
Se proporcionan los siguientes creadores de objetos de negocio:- com.ibm.commerce.foundation.dataload.businessobjectbuilder.BaseBusinessObjectBuilder
- com.ibm.commerce.foundation.dataload.businessobjectbuilder.TableObjectBuilder
- Capa del mediador de objetos de negocio
- La capa del mediador de objetos de negocio contiene el mediador de objetos de negocio. El mediador de objetos de negocio convierte los objetos de negocio en objetos que representan el esquema de base de datos físico, también denominados objetos físicos. Hay disponibles varios mediadores para los componentes de catálogo, inventario y precios. También se proporciona un mediador de objetos de tabla (TableObjectMediator) para dar soporte a la carga de datos en cualquier tabla.
El programa ID Resolver también forma parte de la capa del mediador de objetos de negocio. Se utiliza para averiguar si un objeto físico, que representa una fila de una tabla, existe en una base de datos. Si el objeto está en la base de datos, devuelve la clave primaria existente del objeto. De lo contrario, devuelve una clave primaria nueva para este nuevo objeto físico.
- Capa de persistencia
- La capa de persistencia mantiene los objetos físicos en la base de datos de HCL Commerce. Se proporcionan dos grabadores de datos:
- com.ibm.commerce.foundation.dataload.datawriter.JDBCDataWriter
- com.ibm.commerce.foundation.dataload.datawriter.NativeDBDataWriter
- Servicio de contexto de negocio
- El servicio de contexto de negocio gestiona la información de negocio contextual. La información está encapsulada dentro de las diferentes capas del programa de utilidad de carga de datos y se puede reutilizar cuando se requiera para mejorar el rendimiento. Los objetos de negocio utilizan un contexto de negocio para representar la información de configuración común necesaria para cargar datos, por ejemplo para una tienda, ID de miembro o un idioma determinado. El contexto también puede almacenar información de configuración específica de un componente, como por ejemplo identificadores de catálogo maestro, o información de configuración específica de la invocación, como el mecanismo y parámetros de persistencia específicos.