Infraestructura de cálculo
Los sistemas de comercio tienen que calcular importes monetarios y aplicarlos a los objetos de negocio. Las normas de negocio y los requisitos legales especifican cómo y cuándo deben calcularse estos importes monetarios. Cuando estas normas y estos requisitos cambian, un buen sistema de comercio es capaz de adaptarse a los cambios con pequeñas modificaciones en la programación o sin ninguna modificación.
HCL Commerce proporciona una infraestructura flexible, genérica que se puede utilizar para implementar distintos tipos de cálculos y aplicarlos a los objetos de negocio. La infraestructura puede manejar una amplia variedad de requisitos empresariales y legales sin necesidad de programación. HCL Commerce proporciona una serie de implementaciones de método desde las que puede seleccionar para realizar los cálculos. Si los requisitos de negocio o legales requieren un cambio de programación, puede realizar muchos de estos cambios programando implementaciones adicionales de método, sin tener que realizar cambios en la programación existente. Estas implementaciones pueden modificarse.
La infraestructura de cálculo forma parte del subsistema de HCL Commerce. El subsistema de pedidos es un componente de HCL Commerce Server que proporciona carros de la compra, proceso de pedidos y soporte de funciones de gestión de pedidos. El sistema de pedidos también incluye servicios relacionados tales como la fijación de precios, los impuestos, el pago, el inventario y el despacho de pedidos.
Los objetos de negocio de HCL Commerce y la infraestructura de cálculo.
La infraestructura de cálculo de HCL Commerce calcula los importes monetarios asociados con objetos de negocio OrderItem. Un artículo de pedido representa algo que un cliente ha seleccionado para comprar. Cada artículo de pedido tiene una referencia a una oferta, un contrato, una modalidad de envío y un centro de despacho de pedidos. Los importes monetarios que están determinados por la infraestructura de cálculo se almacenan con cada artículo de pedido.
Cada artículo de pedido tiene también un atributo de cantidad que es un número sin unidades. El atributo de cantidad puede multiplicarse por el atributo de cantidad nominal del objeto de información de envío de entrada de catálogo (CatalogEntryShippingInformation) asociado con el objeto de entrada de catálogo (CatalogEntry) para llegar a la cantidad real representada por el artículo de pedido. El objeto de información de envío de entrada de catálogo especifica la unidad de medida en la que se indican las cantidades.
Los artículos de pedido pueden agruparse para formar un pedido. Los artículos de pedido que forman parte de un pedido pueden agruparse para formar subpedidos. Los artículos de pedido de un objeto de subpedido tienen la misma dirección de envío y se pueden utilizar para visualizar los subtotales de los importes de artículos de pedido.
Todos los artículos de pedido de un pedido están asociados con una sola moneda.
Los importes monetarios totales que se calculan para los descuentos, cargos de envío e impuestos para los artículos del pedido se almacenan con el pedido.
Visión general de la infraestructura de cálculo
Existen cinco componentes principales en la infraestructura de cálculo de HCL Commerce
- Métodos de cálculo
- Los métodos de cálculo hacen referencia a los mandatos de tarea para implementar las partes de la infraestructura de cálculo.
- Usos de cálculo
- Los usos de cálculo son las categorías de los cálculos que se realizan utilizando la infraestructura de cálculo. Incluyen descuentos e impuestos sobre la venta.
- Códigos de cálculo
- Los códigos de cálculo indican los cálculos que se deben realizar para los artículos de pedido.
- Normas de cálculo
- Las normas de cálculo calculan los importes monetarios para los códigos de cálculo asociados con un artículo de pedido.
- Escalas de cálculo y rangos de cálculo
- Las escalas de cálculo permiten a una norma de cálculo determinar los importes monetarios de un modo similar al utilizado para buscar un valor en una tabla. Los rangos de cálculo definen la relación entre un número de búsqueda y un valor que se debe localizar para una escala de cálculo.
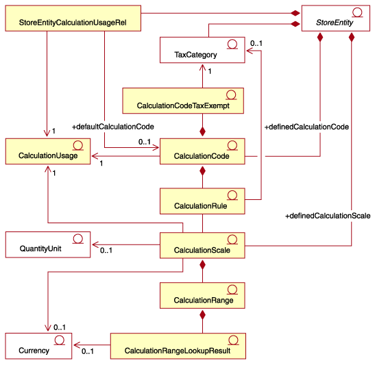
En el diagrama UML (lenguaje unificado de modelado) siguiente, se muestran algunas de las relaciones principales entre los componentes de la infraestructura de cálculo. Para simplificar la ilustración, se han omitido los métodos de cálculo.

Notas:
- La relación de uso de cálculo de entidad de tienda (StoreEntityCalculationUsageRel) describe el comportamiento de alto nivel de un uso de cálculo en una tienda o un grupo de tiendas.
- La relación entre CalculationRule y TaxCategory sólo se aplica a los usos de cálculo de impuestos sobre la venta e impuestos sobre el envío.