Esta sección del tutorial explica los pasos para modificar el script groovy en el procesador para adaptarse a la indexación en tiempo casi real (NRT) para la personalización del margen de beneficio.
Procedure
Siga los pasos siguientes para modificar el script de Groovy en el grupo de procesos auth.product – ProfitMarginDatabaseConnectorPipe presente en el conector auth.product.
-
Pulse dos veces auth.product - ProfitMarginDatabaseConnectorPipe y vaya a
-
Haga clic con el botón derecho del ratón en CustomerConnectorPipeProcessor y pulse Ver configuración.
-
Pulse DETENER & CONFIGURAR en la esquina superior derecha de la pantalla Detalles del procesador.
-
Vaya a la pestaña Propiedades y copie el contenido de la columna Valor del cuerpo del script.
-
Pegue este script copiado en un editor de texto y encuentre la siguiente línea de código.
final String index = "." + environment.toLowerCase() + "." + store + ".product." + time;
-
Edite la línea para comentarla añadiendo dos barras inclinadas // al principio del código como se muestra a continuación.
// final String index = "." + environment.toLowerCase() + "." + store + ".product." + time;
-
Del mismo modo, encuentre la siguiente línea de código en el mismo script.
final String language = flowFile.getAttribute("param.langId");
-
Pegue el siguiente bloque de código después de la línea de código mencionada anteriormente.
String index = null; String flowNRT = flowFile.getAttribute("flow.NRT"); if ("true".equals(flowNRT)) { index = environment.toLowerCase() + "." + store + ".product"; } else { index = "." + environment.toLowerCase() + "." + store + ".product." + time; }
Note: La canalización utilizada en el conector ya tiene creado el índice de creación completo y no necesita el parámetro de hora para hacer referencia a los índices de creación.
-
Copie esta secuencia de comandos modificada recién editada y péguela en la columna Valor del cuerpo de la secuencia de comandos.
-
Haga clic en Aplicar.
-
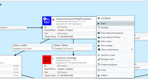
Vuelva a hacer clic con el botón derecho del ratón en CustomerConnectorPipeProcessor y pulse Iniciar para reiniciar el procesador.
Note: Si el
CustomConnectorPipeProcessor muestra un estado no válido como se muestra en la siguiente imagen, siga los siguientes pasos:


- Haga clic con el botón derecho del ratón en el CustomerConnectorPipeProcessor y pulse Configurar.
- Seleccione la casilla Éxito en la pestaña Configuración y luego pulse Aplicar.
- Vuelva a iniciar el procesador.

- Haga clic con el botón derecho del ratón en el CustomerConnectorPipeProcessor y pulse Configurar.
- Vaya a la pestaña Relaciones.
- Pulse el recuadro de selección Finalizar, en Éxito.
- Vuelva a iniciar el procesador.