Arquitectura de la tienda
HCL Commerce separa los escaparates front-end individuales de los servidores de los que dependen. Esta arquitectura aumenta la seguridad, la escalabilidad y la flexibilidad en la topología de los servidores, y mejora la facilidad de desarrollo y el despliegue de tiendas y personalizaciones de tienda.
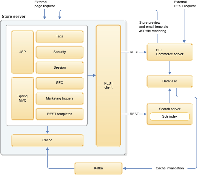
El Store server consta de una máquina virtual Java ligera que separa la capa de presentación del escaparate de la búsqueda y la red troncal transaccional. El Store server hace que las sesiones de usuario sean persistente con cookies, y maneja la seguridad a través del canal web (es decir, entre la tienda y el usuario a través de HTTP y HTTPS). Todas las transacciones de tienda, consultas de búsqueda y autenticaciones de usuario se realizan mediante los servicios REST con el Transaction server y con el Search server. El Store server no tiene ningún acceso directo a la base de datos.
El entorno de programación separa todos los elementos de escaparate personalizados en un archivador de aplicación web único. Esta separación de archivos personalizados de los valores predeterminados suministrados permite un ciclo vida simplificado, donde los cambios son más fáciles de implementar cuando se realizan mejoras en HCL Commerce.
- Seguridad
Funciones separadas de seguridad del canal web y seguridad de la API de fondo y de los datos:
- Los escaparates individuales no tienen acceso directo a la base de datos, y se comunican de un modo seguro a través de los servicios REST.
- A los desarrolladores de tienda se les impide un acceso potencialmente peligroso a los beans de datos, objetos de servicio y contenedores de objetos de fondo.
- Escalabilidad y flexibilidad
Escala separada de servidores front-end y back-end y tareas de desarrollo:
- Los escaparates individuales se pueden compilar y desplegar, colocar fuera de servicio, personalizar más o modificar y probar sin que ello afecte a la operación del sitio.
- Delimitación clara de las responsabilidades de desarrollo front-end y back-end.
- Modernización
Utiliza una tecnología moderna y flexible:
- La infraestructura MVC (Modelo Vista Controlador) que la tienda utiliza es Spring. Spring es popular, está soportada y es fácil de adoptar para los desarrolladores con la infraestructura Struts anterior y con experiencia sobre HCL Commerce.
Para obtener más información, consulte Personalización de MVC Spring y del controlador de tienda.
- El Store server se ejecuta en WebSphere Application Server V8.5.5 Liberty.
- La infraestructura MVC (Modelo Vista Controlador) que la tienda utiliza es Spring. Spring es popular, está soportada y es fácil de adoptar para los desarrolladores con la infraestructura Struts anterior y con experiencia sobre HCL Commerce.
En la siguiente lista se describen las tareas que se realizan y mantienen en el Store server:
- Gestión de sesiones
- Resolver la sesión de los cookies
- Generar cookies de sesión
- Manejar sesión persistente
- Seguridad
- Validaciones de cookie y señal
- CSRF, XSS, lista de deseos de parámetros
- Lista de deseos de redirección
- Tiempo de espera de sesión
- Redirección de HTTPS
- Manejar vistas de autenticación necesaria:
- Vistas no genéricas necesarias y creación de usuario invitado (usuario invitado no genérico)
- Vistas de credenciales completas necesarias y migración de usuarios invitados (genéricos, invitado con credenciales completas o usuario que ha iniciado la sesión con credenciales completas)
- Vistas de autenticación necesaria (usuario que ha iniciado la sesión)
- Redirección para la invalidación de contraseña
- Manejo de la doble pulsación
- Lógica SEO
- Manejo de errores
- DynaCache para la memoria caché para configuraciones sincronizadas
Store server Arquitectura

El Store server sigue siendo ligero al contener únicamente los aspectos esenciales que son necesarios para mostrar el escaparte a los compradores. Solo se ha incorporado la seguridad, la gestión de sesiones y la lógica SEO y todos los datos además de la información de invalidación de memoria caché se recuperan del Transaction server y del Search server mediante los servicios REST.
Estructura de archivos
El contenido de la tienda se encuentra en el archivador crs-web.
- Elementos no personalizables, elementos estáticos y archivos de configuración predeterminados a nivel de sitio.
- Elementos personalizables y archivos de configuración a nivel de tienda.
Para obtener más información sobre la estructura de archivos del servidor de tienda, consulte Elementos de tienda.