Comparación de las arquitecturas Solr y Elasticsearch
Los sistemas Solr y Elasticsearch se comportan de forma similar a nivel de escaparate. Detrás de esa capa hay ciertas diferencias clave en la arquitectura.
Arquitectura de búsqueda de Solr
El servidor de búsqueda de Solr consta de un conjunto de servicios REST, una infraestructura de ejecución de búsqueda que reutiliza el modelo de programación de búsqueda de Solr y un conjunto de servicios de fundamentos de HCL Commerce que también proporcionan acceso a la base de datos de HCL Commerce.
El diagrama siguiente muestra la arquitectura del servidor de búsqueda Solr:

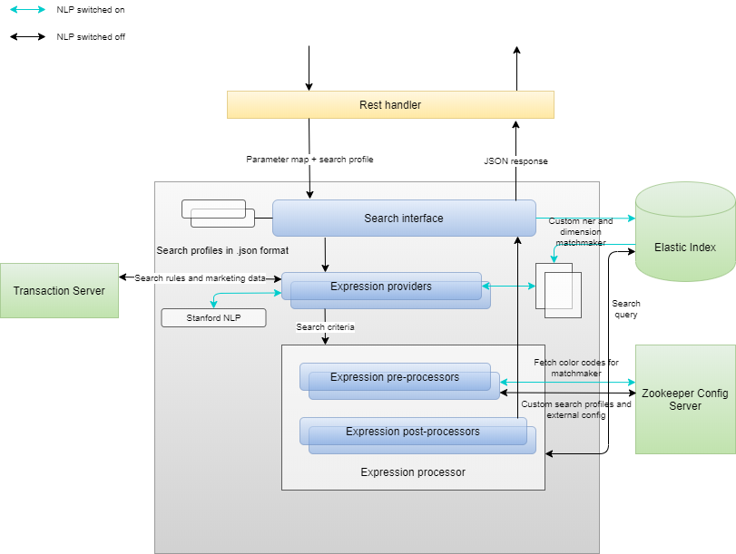
Los servicios de consulta e Ingest de V9.1
El proceso de consulta de Elasticsearch está estructurado de forma muy parecida al servicio Solr. La diferencia principal radica en la arquitectura de microservicios del sistema, y la salida en las funciones administrativas Elasticsearch y ZooKeeper, en lugar de en Solr y el servidor de búsqueda monolítico.

Una de las mayores ventajas que ofrece el servicio de consultas 9.1 es su compatibilidad con herramientas y procesamiento de lenguaje natural. Solr no tiene estas características y proporcionan una potencia adicional considerable. Para obtener más información, consulte Procesamiento del lenguaje natural (PLN) en la versión 9.1.
Comparación de la arquitectura de despliegue Solr y Elasticsearch
- Habilita la compartición de capacidad.
- Desacopla los datos indexados del servicio de consulta para permitir escalar cada servicio de forma independiente.
- Utiliza el clúster de índice para permitir el escalado dinámico.
- Comparte el índice y utiliza la búsqueda distribuida en el momento de la consulta.
La tabla siguiente muestra las diferencias clave entre el despliegue Solr y Elasticsearch:
| Nombre de servicio | Solr | Elasticsearch |
|---|---|---|
| Tienda (entorno de autoría) | x1 (Servidor) | x1 (Web o Servidor) |
| Transacción (entorno de autoría) | x1 | x1 |
| Búsqueda (entorno de autoría) | x1 (Maestro) | x1(Consulta) |
| Tienda (entorno real) | x1 | x1 (Web o Servidor) |
| Transacción (entorno real) | x1 | x1 |
| Entorno de Búsqueda en directo) | x1(Repetidor), x3 (Esclavo) | x3(Consulta) |
| Ingest (compartido) | No aplicable | x1 (NiFi) |
| Datos (compartidos) | No aplicable | Clústeres de Elasticsearch |
| Bus de sucesos (compartido) | No aplicable | x1 (Redis) |