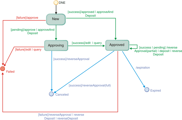
Máquina de estado de pago
En el siguiente diagrama se muestra la máquina de estado para un pago tal como la utiliza Controlador del complemento de pago. Describe como un pago pasa de un estado a otro cuando se llevan a cabo transacciones financieras, consultas o ediciones externas para un pago o transacciones de pago. El estado de pago se conserva en la tabla PPCPAYMENT.

Cuando se acaban de crear (Nueva), hay dos transacciones financieras válidas en un pago: approve o approveAndDeposit.
Cuando un pago está en estado A aprobar, una transacción financiera posible es reverseApproval. Si es satisfactoria, el pago pasará a un estado Cancelado. El pago también puede pasar a un estado Aprobado mediante una actualización de la consulta o mediante una operación de edición realizada por el Controlador del complemento de pago . Este tipo de operación de edición está asociada normalmente a protocolos de pago fuera de línea y situaciones en las que se ha excedido el tiempo de espera.
Cuando está en estado Aprobado, un pago puede cancelarse mediante una transacción reverseApproval completa (se anula el importe total aprobado) o puede caducar durante una transacción de consulta o depósito. Con los depósitos y las transacciones reverseApproval parciales (el importe a anular es inferior al importe total aprobado), el pago permanece en estado Aprobado.
Cuando una transacción financiera falla, el pago pasa a estado Anómalo.
Los estados finales para pagos son Anómalo, Cancelado y Caducado.