Flujo de ejecución de transacciones financieras
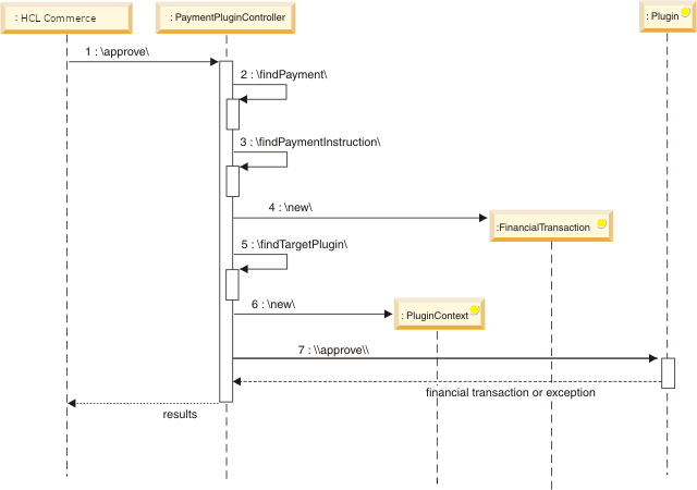
El flujo de ejecución de transacciones financiera muestra cómo se produce una transacción financiera y cómo interactúa HCL Commerce con el plug-in de pago.

- La aplicación externa, como HCL Commerce solicita una transacción de aprobación.
- El Controlador del complemento de pago busca la transacción Payment con respecto a la cual se ejecutará la transacción de aprobación.
- El Controlador del complemento de pago busca la transacción PaymentInstruction que atenderá la solicitud.
- El Controlador del complemento de pago crea una transacción FinancialTransaction que describe la transacción de aprobación.
- El Controlador del complemento de pago busca el plug-in de destino para procesar la transacción financiera.
- El Controlador del complemento de pago crea un objeto PluginContext con los datos de descriptor de despliegue de plug-in.
- El Controlador del complemento de pago invoca el método Plugin.approve().
- El plug-in devuelve la FinancialTransaction actualizada o genera una excepción.
- El plug-in devuelve los resultados a la aplicación externa.