Flujo funcional para la función de vista previa contextual
Cuando está trabajando en algunos objetos en el Management Center y estos objetos se pueden representar mediante una página en el escaparate, puede ver las páginas de la tienda directamente. Esta función se denomina vista previa contextual. Si desea personalizar una vista previa de la tienda como soporte a la vista previa contextual para los objetos nuevos, debe conocer el flujo funcional.
Los objetos del Management Center pueden definir ahora un servicio de vista previa que se llama siempre que el objeto está seleccionado actualmente en la herramienta y se pulsa el icono vista previa de la tienda. El servicio de vista previa debe devolver URL específico del objeto para que los usuarios de empresa puedan ver directamente las páginas de la tienda específica. En la vista previa contextual, se da soporte a los objetos siguientes:

- Objetos de categoría y de entrada de catálogo en la herramienta Catálogos
- Objetos de entrada de catálogo de categoría y de página estática en la herramienta Commerce Composer

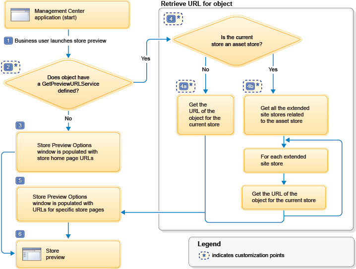
Los pasos en el diagrama se explican aquí:
- 1 El flujo de vista previa contextual empieza cuando un usuario de empresa está trabajando en un objeto y pulsa Vista previa de la tienda en el Management Center.
- 2 La forma en que la infraestructura del Management Center completa la ventana Opciones de vista previa de la tienda con URL de tienda depende de si se ha definido un servicio
GetPreviewURLServiceen la definición de objeto primario.Punto de personalización: DefineGetPreviewURLServiceen la definición de objeto. El ejemplo siguiente demuestra la declaración de un servicio Obtener vista previa de URL para un objeto de categoría:<GetPreviewURLService url="/cmc/GetPreviewURL"> <ServiceParam name="catgroupId" propertyName="catgroupId" /> </GetPreviewURLService> - 3 Si una llamada de servicio
GetPreviewURLServiceno está definida en la definición de objeto primario, la ventana Opciones de vista previa de la tienda se llena con los URL de la página de inicio de la tienda utilizando la misma funcionalidad antes de HCL Commerce Versión 7 Feature Pack 6. - 4 Si un servicio de llamada
GetPreviewURLServicese define en la definición de objeto primario, recupera la información de URL para el objeto a través de llamadas de servicio. En función del tipo de tienda, hay dos métodos para recuperar el URL para el objeto.- 4a URL para objetos en una tienda Directo o tienda de sitios ampliados
- La información del URL se recupera instantáneamente a través de las llamadas de servicio adecuadas.
- 4b URL para los objetos de una tienda con elementos
- El servicio
findByRelatedStoreUniqueIDse llama para obtener todas las tiendas de sitios ampliados que están relacionadas con la tienda con elementos. A continuación, para cada tienda de sitio ampliado, la información del URL se recupera a través de las llamadas de servicio adecuadas.
El ejemplo siguiente muestra un formato previsto para una respuesta satisfactoria a una llamada de servicio en una tienda con sitios ampliados:
El ejemplo siguiente muestra un formato previsto para una respuesta satisfactoria a una llamada de servicio en una tienda con elementos:<objects> <object> <alias>Aurora - table</alias> <url>http://samplestore.com/shop/en/electronics</url> </object> </objects>
Las llamadas de servicio siguientes ya están definidas para objetos de negocio en la tienda:<objects> <object> <alias>AuroraEsite1 - table</alias> <url>http://samplestore.com/shop/auroraesite1/en/electronics</url> </object> <object> <alias>AuroraEsite2 - table</alias> <url>http://samplestore.com/shop/auroraesite2/en/electronics</url> </object> <object> <alias>AuroraEsite3 - table</alias> <url>http://samplestore.com/shop/auroraesite3/en/electronics</url> </object> </objects>- Si el objeto es un objeto relacionado con el grupo de catálogos, se llama al servicio
getCatalogGroupSEObyID. - Si el objeto es un objeto relacionado con la entrada de catálogo, se llama al servicio
getCatalogEntrySEObyID. - Si el objeto es un objeto relacionado con una página estática, se llama al servicio
findAllSEOStaticPageURLKeywordSummaryByStoreID.
Punto de personalización: Debe crear una JSP para recuperar el URL en el formato previsto.
- 5 La ventana Opciones de vista previa de la tienda se completa con el URL de página de objeto. Para tiendas con elementos, el URL de página de objeto se completa para cada sitio ampliado que está relacionado con la tienda con elementos.
- 6 La vista previa de la tienda se inicia en el URL especificado en la ventana Opciones de vista previa de la tienda.