HCL Commerce functional overview

HCL Commerce functional architecture is based on a loose coupling of the presentation and business logic layers.

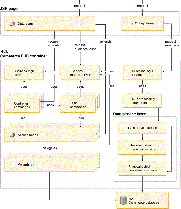
HCL Commerce functional overview

Although there have been enhancements in the HCL Commerce runtime, task commands, controller commands, access beans, and entity beans should continue to function as in previous releases.

Controller layer
The conductor of operations for a request. It controls the transaction scope and manages the session related information for the request. The controller first dispatches to a command and then calls the appropriate view processing logic to render the response.
Presentation layer
The presentation layer displays the result of command execution. The presentation layer can use JSP pages, or other rendering technologies.
Business Context Service (BCS)
A service that manages contextual information used by business components. The contexts include such information as globalization and entitlement.
Business logic facade
This generic interface is implemented as a stateless session bean which the controller calls to invoke controller commands.
Controller commands
A controller command business process logic such as OrderProcess. It invokes task commands to accomplish different unit of work in the business process. By default, access control is enabled for controller commands.
Task commands
A task command is an autonomous task that accomplishes a specific unit of application logic such as check inventory. A task command usually works with other task commands to complete processing of a controller command. By default, access control is not enabled for task commands.
Access beans
Access beans are simple persistent objects with setters and getters. The access bean behaves like a Java bean and hides all the enterprise bean specific programming interfaces, like JNDI, home and remote interfaces from the clients. Rational Application Developer provides tooling support to generate access beans from the schema.
JPA entities
JPA entities are used in the persistence layer within HCL Commerce.