HCL OneDB ODBC Driver without a driver manager (UNIX)

There is software architecture when a driver manager is not included in the system.

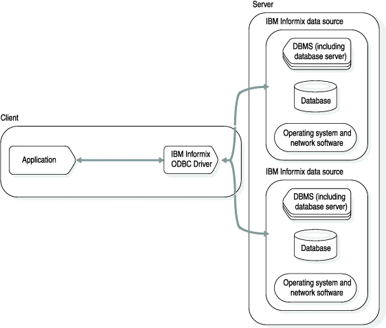
The following figure shows an application that uses HCL OneDB™ ODBC Driver without a driver manager. In this case, the application must link to the HCL OneDB ODBC Driver library.
Figure 1: HCL OneDB ODBC Driver without a driver manager

This graphic illustrates the software architecture for HCL OneDB ODBC Driver when a driver manager is incorporated into the system. The graphic contains two groups of rectangles, one horizontally aligned, and one vertically aligned. The horizontal grouping of labeled rectangles is on the left side, is labeled Client, and contains two rectangles labeled, from left to right, "Application" and "HCL OneDB ODBC Driver." There are dual-directional arrows that connect "Application" and "HCL OneDB ODBC Driver." The vertical grouping of rectangles is labeled "Server" and contains two smaller groupings of rectangles, both labeled HCL OneDB data source." Each of the smaller groupings of rectangles has three rectangles labeled "DBMS (including database server), "database", and "Operating system and network software". The two "HCL OneDB data source" groupings are joined by a dual-directional arrow that also connects to the "HCL OneDB ODBC Driver" rectangle in the "Client" grouping of rectangles.