HCL OneDB ODBC Driver with a driver manager

There is software architecture when a driver manager is included in the system.

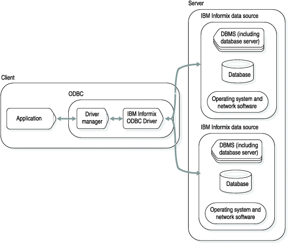
The following figure shows the software architecture when a driver manager is included in the system. In such a system, the driver and driver manager act like a single unit that processes function calls.
Figure 1: HCL OneDB™ ODBC Driver with a driver manager

This graphic illustrates the software architecture for HCL OneDB ODBC Driver when a driver manager is incorporated into the system. The graphic contains two groups of rectangles, one horizontally aligned, and one vertically aligned. The horizontal grouping of labeled rectangles is on the left side, is labeled “Client?, and contains three rectangles labeled, from left to right, "Application", "Driver Manager", and "HCL OneDB ODBC Driver." There are dual-directional arrows that connect "Application" and "Driver Manager" as well as "Driver Manager" and "HCL OneDB ODBC Driver." "Driver Manager" and "HCL OneDB ODBC Driver" are grouped together to indicate that they act as a single unit in this situation. The vertical grouping of rectangles is labeled "Server" and contains two smaller groupings of rectangles, both labeled “HCL OneDB data source." Each of the smaller groupings of rectangles has three rectangles labeled "DBMS (including database server)?, "database", and "Operating system and network software". The two "HCL OneDB data source" groupings are joined by a dual-directional arrow that also connects to the "HCL OneDB ODBC Driver" rectangle in the "Client" grouping of rectangles.