Defining the TutorialStore noun

In this lesson, the TutorialStore noun is defined. This noun represents the logical data model of the new component that you are going to create. The definition of this logical model is a key development step, as this model is exposed to any client using the TutorialStore service, for example JUnit, and WebSphere Portal.

About this task

For the purpose of this tutorial, the TutorialStore noun has already been predefined for you. It can be found in the TutorialStore.zip file, downloaded from the tutorial's prerequisites section.

Procedure

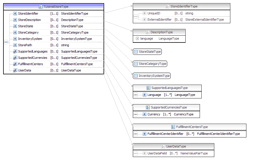
  1. Review the logical data model for the TutorialStore noun definition from the provided TutorialStore.xsd file:

    TutorialStore noun definition logical data model 1

    TutorialStore noun definition logical data model 2

  2. After reviewing the logical data model for the TutorialStore noun definition from the provided TutorialStore.xsd file, note the following:
    The diagrams illustrate the high-level structure of the TutorialStore logical data model defined in the TutorialStore.xsd file. It contains all type definitions that make up the TutorialStore noun, including:
    StoreIdentifier
    Store identification information, including the StoreID, Store Identifier, and Store owner.
    StoreDescription
    The store description.
    StoreState
    The store state, whether the store is open, closed, or suspended.
    StoreCategory
    The store category. For example: B2C, B2B, CPS.
    InventorySystem
    The inventory system. For example: ATP, Non-ATP, or none.
    StorePath
    The store directory that contains the file resources associated with the store.
    SupportedLanguages
    The languages supported by the store.
    SupportedCurrencies
    The currencies supported by the store.
    FulfillmentCenters
    The store fulfillment centers.
    UserData
    The user data area.