Interact architecture
Understanding Interact architecture helps you understand how Interact communicates with the customer-facing touch point, the runtime servers, and IBM Campaign. Interact architecture uses the Interact API to closely work with the design environment, the runtime environment, and sometimes the testing runtime environment to meet your performance requirements.
Interact consists of at least two major components, the design environment and the runtime environment. You may have optional testing runtime environments as well. The following figure shows the high-level architecture overview.

The design environment is where you perform the majority of your Interact configuration. The design environment is installed with Campaign and references the Campaign system tables and your customer databases.
After you design and configure how you want Interact to handle customer interactions, you deploy that data to either a testing runtime environment for testing or a production runtime environment for real-time customer interaction.
In production, the architecture may be more complicated. For example, a runtime environment may have several runtime servers connected to a load balancer to meet your performance requirements.
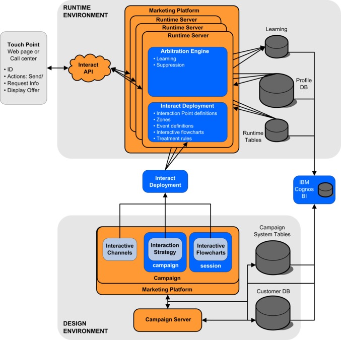
The following figure shows the Interact environment in more detail.

In the design environment, you define what Interact does at certain points in your touchpoint by configuring interactive channels. You then divide your customers into segments by creating interactive flowcharts. Within interactive flowcharts, you can perform test runs to confirm that your customer data is segmented correctly. Next, you must define offers. You then assign the offers to segments within an interaction strategy. Once you have configured all of the Interact components, you are ready to deploy the configuration to a staging runtime environment.
Interact deployments consist of the following:
- Interact configuration data including interactive channels and interaction strategies
- a subset of Campaign data including smart segments, offers, and interactive flowcharts
While not part of your Interact deployment, your customer data may be required in the runtime environment. You must ensure this data is available to the runtime environment.
In the staging runtime environment-which is the same as a production runtime environment except that it is not customer-facing - you can test the entirety of your Interact configuration, including the API integration with your touchpoint. During runtime, a customer-or in the case of a staging server, someone testing the system-takes actions in the touchpoint. These actions send events or requests for data to the runtime server by means of the Interact API. The runtime server then responds with results, such as presenting a set of offers (data) or re-segmenting a customer into a new segment (event). You can continue modifying your Interact configuration in Campaign and re-deploying it to the runtime environment until you are satisfied with the behavior. You can then deploy the configuration to the production runtime environment.
The production runtime servers record statistical and historical data such as contact history and response history. If configured, a utility copies the contact history and response history data from staging tables in the production runtime server group to your Campaign contact and response history. This data is used in reports that you can use to determine the effectiveness of your Interact installation and revise your configurations as necessary. This data can also be used by Campaign and other HCL® products such as Contact Optimization, integrating your real time campaigns with your traditional campaigns. For example, if a customer has accepted an offer on your website, you can use that data in Campaign to ensure either that the same offer is not sent by mail, or that you follow up the offer with a telephone call.
The following sections describe important terms and concepts in both Campaign and Interact.