HCL Informix® ODBC Driver without a driver manager (UNIX)

There is software architecture when a driver manager is not included in the system.

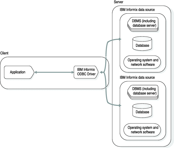
The following figure shows an application that uses HCL Informix® ODBC Driver without a driver manager. In this case, the application must link to the HCL Informix® ODBC Driver library.
Figure 1. HCL Informix® ODBC Driver without a driver manager
This graphic illustrates the software architecture for Informix ODBC Driver when a driver manager is incorporated into the system. The graphic contains two groups of rectangles, one horizontally aligned, and one vertically aligned. The horizontal grouping of labeled rectangles is on the left side, is labeled Client, and contains two rectangles labeled, from left to right, "Application" and "HCL Informix ODBC Driver." There are dual-directional arrows that connect "Application" and "HCL Informix ODBC Driver." The vertical grouping of rectangles is labeled "Server" and contains two smaller groupings of rectangles, both labeled HCL Informix data source." Each of the smaller groupings of rectangles has three rectangles labeled "DBMS (including database server), "database", and "Operating system and network software". The two "HCL Informix data source" groupings are joined by a dual-directional arrow that also connects to the "HCL Informix ODBC Driver" rectangle in the "Client" grouping of rectangles.