DX Applications
This topic provides a list of all DX applications and resource definitions that configure the application runtime and are deployed to containers using Helm on OpenShift or Kubernetes platforms. As outlined in the overview, applications can also include ConfigMaps, Secrets, and Ingress.
For more information about Helm applications, consult the Helm documentation. Refer to the DX 9.5 Container component image listing in the DX 9.5 Docker Image file listing topic.
Do note that each application defined only lists its next direct dependencies. Sub-dependencies are not explicitly listed.
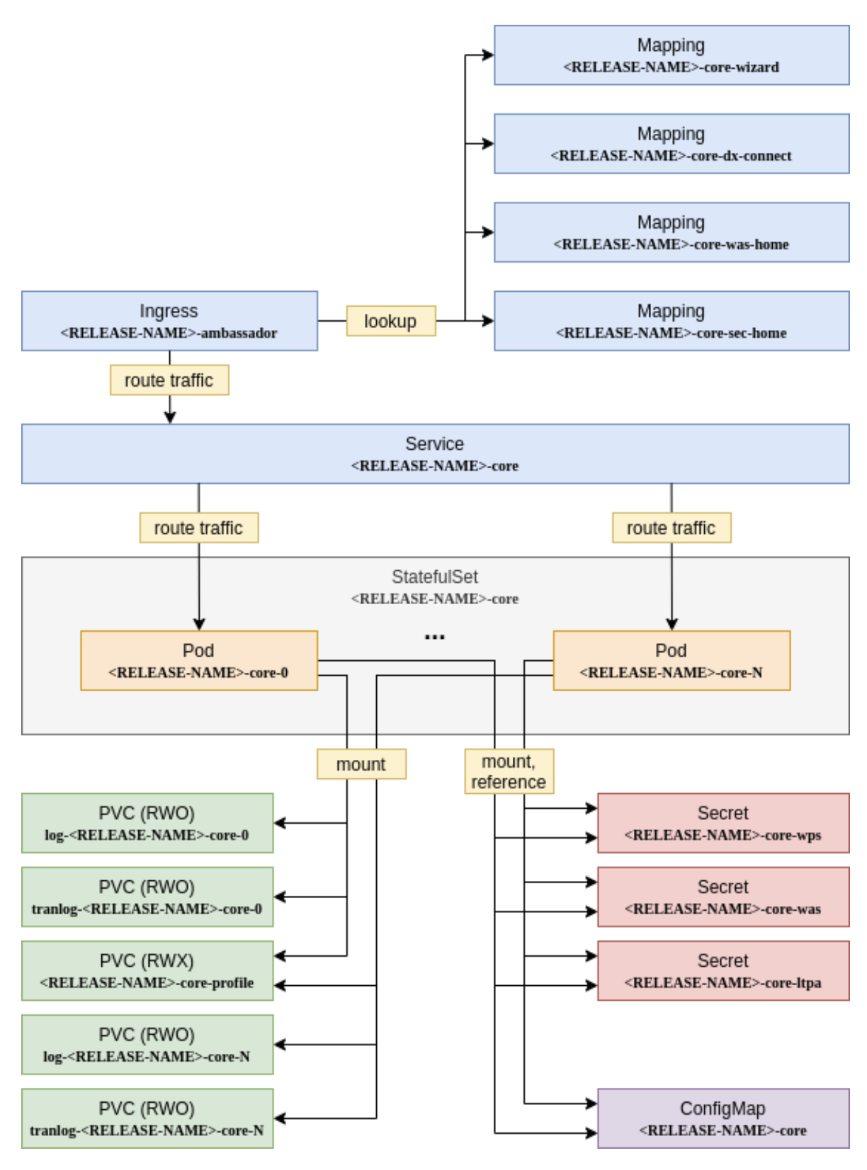
DX 9.5 Core
Depends on: No dependencies
Type: Stateful
HCL DX 9.5 CF196 and later Core contains the primary Portal and Web Content Manager HCL Digital Experience functionality. The standard deployment deploys at least one Pod of Core. If you have an existing on-premise installation of DX 9.5 Core, you can also use that one for your deployment using the Hybrid deployment pattern as described in the DX 9.5 Hybrid deployment topic.
Note
Application of the hybrid deployment pattern is not yet supported with Helm in HCL DX 9.5 Container Update CF196, and will be added in a later update release.

Ring API
Depends on: Core (deployed to OpenShift, Kubernetes or Hybrid on-premise)
Type: Stateless
The Ring API, a component of the HCL DX Experience API HCL DX Experience API, is a REST API wrapping Core functionality. It provides easy-to-use API endpoints and requires that a DX Core 9.5 instance is deployed and started. That instance can either be running inside the Kubernetes or OpenShift deployment or be an existing external on-premise DX-Core installation using the Hybrid pattern.

Content Composer
Depends on: Ring API
Type: Stateless
Content Composer HCL Content Composer requires the Ring API to be deployed to execute Content authoring capabilities.

Digital Asset Management
Depends on: Ring API, Image Processor, Persistence
Type: Stateful
Digital Asset Management requires the Ring API be deployed and operational to communicate with the DX Core, and Image Processor components to perform image manipulation, and Persistence to store its application data. See Digital Asset Management

Persistence
Depends on: No dependencies
Type: Stateful
Persistence is used by the Digital Asset Management component to store application data. It consists of a read/write primary node and at least one standby read-only node.
The switch between the read/write primary and the read-only nodes is automatically performed by the Runtime Controller.

Image Processor
Depends on: No dependencies
Type: Stateless
The Image Processor provides image manipulation capabilities that are leveraged by Digital Asset Management.

Runtime Controller
Depends on: No dependencies
Type: Stateless
The Runtime Controller incorporates runtime management functionality for the entire HCL DX 9.5 Container hcl-dx-deployment. It enables automated rollout of configuration changes during runtime and acts as a “watchdog” to monitor for the automated read/write to read-only fallback of Persistence.

Interdependency Matrix
This matrix shows which HCL DX applications have dependencies on other applications. This also includes sub-dependencies. For example, if an application uses Ring API, it is also dependent on an operational DX 9.5 Core instance.

Application names are defined as follows:
| Short name | Full Name |
|---|---|
| Core | HCL DX 9.5 Core |
| Ring API | Ring API |
| CC | Content Composer |
| DAM | Digital Asset Management |
| PER | Persistence |
| IMG | Image Processor |