com.ibm.rational.test.lt.models.behavior.data package
This package contains classes related to data correlation and custom code.
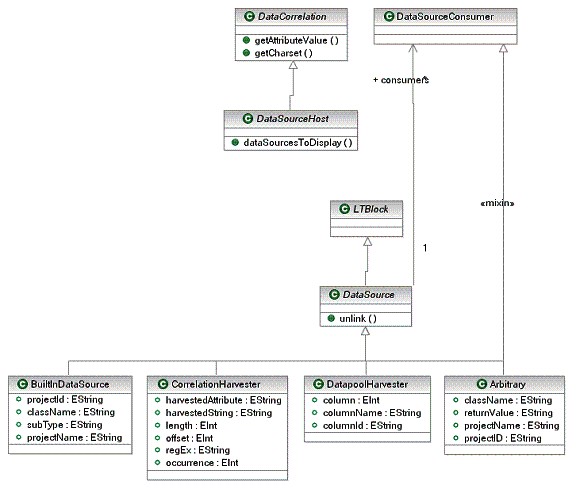
Data correlation consists of two parts. One part is the source for the data and the other is the consumer of the data. The base class for all data sources is called DataSource and the one for consumer is Substituter.
A model element in the protocol extension that can contain data sources must be marked as a data source host by implementing the DataSourceHost interface. A model element that can contain consumers of data sources must be marked as a consumer host by implementing the DataSourceConsumer interface.
The following diagram shows the relationship between the data source and the consumer:

Data sources
- DatapoolHarvester - to denote columns of data extracted from a dataset.
- CorrelationHarvester - to denote a string of data to be used later on in a test.
- BuiltInDataSources - built-in functions that provide derived information (eg. Current® time).
- Arbitrary - enables users to write custom code to be inserted into a test.
A protocol extension can provide its own set of built-in data sources using the extension point described in the "Extension points" topic.
The following diagram shows the relationship between these classes:

Substituters
The basic consumer type provided is a Substituter. The following diagram shows the Substituter structure:

The Javadoc for the test execution services interfaces and classes can be accessed from the product by clicking .
