FIX conversations
You can follow an example to understand how HCL DevOps Test Integrations and APIs (Test Integrations and APIs) records a conversation between a FIX client and server.
Test Integrations and APIs can record the conversation between a FIX client (initiator) and server (acceptor). Recording is illustrated by the following example, which uses the QuickFIX/J Banzai (client) and Executor (server) demo applications.
These applications are included in the binary and source code distributions of QuickFIX/J (available at the QuickFIX/J SourceForge project site).
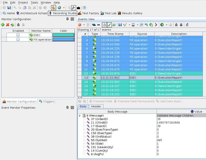
The example project contains a single operation "EXEC" that can be used to record the messages that are sent between Banzai and Executor running on the remote machine.

In the project, the logical "EXEC" FIX connection is bound to the physical FIX Connection that represents the remote Executor application, and the logical "BANZAI" FIX connection is bound to the local machine, which runs Banzai.
Once the transports and environments are set up as needed and Executor is running on the remote machine, recording can be started on the "EXEC" operation in Test Integrations and APIs Recording Studio.
Banzai is launched on the local machine by using a configuration file that points it to the remote host that is running Executor (that is, SocketConnectHost=<remote-host>).
In Banzai, a trade is submitted by using the FIX 4.2 Session.

After you submit, the Executor will automatically fill the order.

In Recording Studio, the captured messages are displayed in the Events View.
