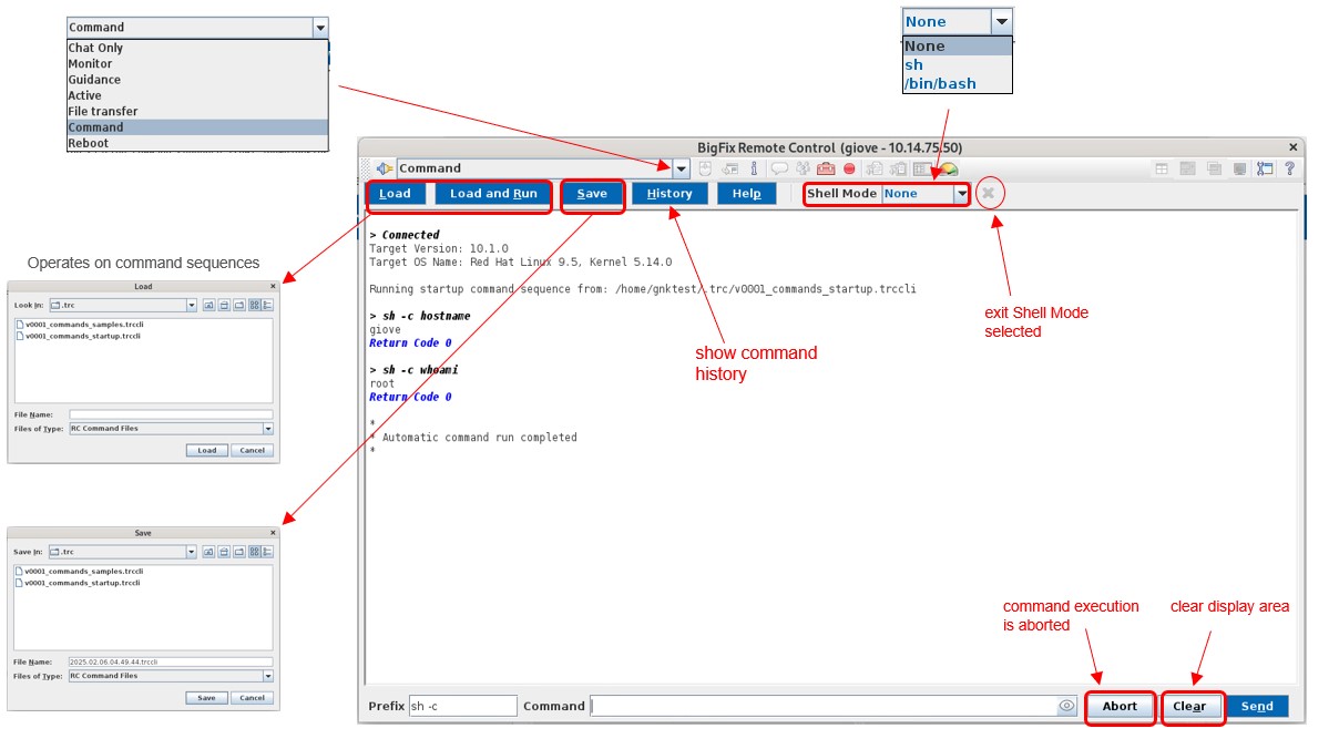
Command Session Mode
The command is executed as a standalone invocation without a command shell on the target
side that inherits state between commands. In other words, there is no way to interact
with the invoked command.
- Shell mode set to None - Each commad is executed on the target in its own process that terminates at the end of the process.
- Shell Mode not set to None - A shell process is started on the target and piped via the forth protocol with the controller. The shell is active and persistent until exited.
The interaction possible with the remote shell are those via the command line. That is, its not possible to start an editor (such as "notepad" or "vi") or other similar processes that rely on the existence of a terminal (tty) as there is no terminal concept in current implementation.

- Abort: This button will instantly kill the shell process and its children, thus the processes started through a command.
- Load: This button will allow the system to read a selected .trccli file and display its contents in the command window without executing them. The user can execute a command loaded by pressing the ESC key and its relative command index.
- Load and Run: This button loads a
.trccli file and immediately starts executing the
command sequence defined in the file. Execution follows the order specified in
the <history> section, using the
<autorun> settings to determine behavior such as
stopping on failure or applying a delay.
- A .trccli file consists of two main sections:
<autorun> and
<history>. The
<autorun> section defines execution
settings, while the <history> section contains
command sequences.
- The <autorun> section includes the following elements: <enable> set to true or false, enable or disable automatic execution<stopOnFailure> set to true or false to define whether execution stops on failure, <delay> set to the number of seconds before execution begins.
- The <history> section contains multiple commands, each defined by three elements:<platform> specifies the operating system (windows, linux, macos), <prefix> defines the command interpreter (cmd /c, powershell, sh -c, bash -c, etc.), and <command> that contains the actual command to execute. Each command must be on a separate line and begin with <platform> at column 0. Commands for different platforms should be grouped accordingly. To reference paths or arguments with spaces, use single double quotes or the @ symbol when in command mode. Avoid using double double-quotes.
Example command sequences:For Windows: <platform>windows</platform> <prefix>cmd /c</prefix> <command>net start | findstr BigF</command>For Linux: <platform>linux</platform> <prefix>sh -c</prefix> <command>grep -E '^(VERSION|NAME)=' /etc/os-release</command>For macOS: <platform>macos</platform> <prefix>sh -c</prefix> <command>sw_vers</command> - A .trccli file consists of two main sections:
<autorun> and
<history>. The
<autorun> section defines execution
settings, while the <history> section contains
command sequences.
- Save: This button will create a .trccli file containing all the commands run during the command session. A user can use the generated file to load the command.
- History: This button will print all the commands run during the command session.